初窥Mybatis初始化
引言
这篇文章呢,主要是讲Mybtais的两种方式的源码剖析:传统方式以及Mapper代理方式,初次探索Mybatis源码,希望大佬勿喷并且指正错误,谢谢!
个人博客:www.fqcoder.cn
一、Mybatis架构原理
1.架构图
首先,让我们来看看下面这张图:

我们吧Mybtais功能架构可以分为三层:
1.接口层:提供给外部使用的接口API,开发人员通过这些本地API来操作数据库。接口一层接收到调用请求就会调用数据处理来完成具体的数据处理。
MyBatis和数据库交互有两种方式:(也是我们接下来需要死磕的目标)
a.使用传统的Mybatis提供的API
b.使用Mapper代理的方式
2.数据处理层:负责具体的SQL查找、SQL解析、SQL执行、结果处理和映射等,它主要的目的是根据调用的请求完成一次数据库的操作。
3.框架支撑层:负责最基础的功能支撑,包括连接管理、事务管理、配置加载和缓存处理,这些都是共用的东西,将他们抽取出来作为最基础的组件。为上层的数据处理层提供最基础的支撑。
2.主要构件及其相互关系
| 构件 | 描述 | 
|---|---|
| SqlSession | 作为MyBatis工作主要顶层API,表示和数据库交互的会话,完成必要数据库 增删改查功能  | 
| Executor | Mybatis执行器,是Mybatis调度的核心,负责SQL语句的生成和查询缓存的维护 | 
| StatementHandler | 封装了JDBC Statemenet操作,负责对JDBC Statement的操作,如设置参数、 将Statement结果集转换成List集合  | 
| ParameterHandler | 负责对用户传递的参数转换成JDBC Statement所需要的参数 | 
| ResultSetHandler | 负责将JDBC返回的ResultSet结果集对象转换成List类型的集合 | 
| TypeHandler | 负责java数据类型和jdbc数据类型之间的映射和转换 | 
| MappedStatement | MappedStatement维护了一条<select | update | delete | insert>节点的封装 | 
| SqlSource | 负责根据用户传递的parameterObject,动态的生成SQL语句,将信息分封装到 BoundSql对象中,并返回  | 
| BoundSql | 表示动态生成的SQL语句以及相应的参数信息 | 
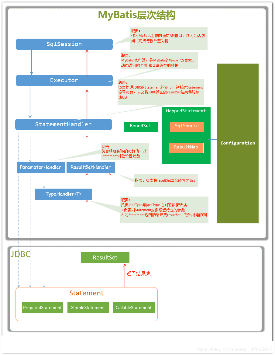
3.层次结构图
下面这张图就是Mybatis流程的层次结构图,建议读源码的时候记得打开这张图,思路才不会乱呢

4.总体流程
(1)加载配置文件并初始化
配置来源两个地方,一个是配置文件(主配置文件confi.xml,Mapper文件.xml),一个是Java代码中的注解,将主配置为恩建内容解析封装到Configuration,将sql的配置信息加载成为一个mappedStatement对象,存储在内存之中
(2)接收调用请求
将请求传递给下层的请求处理层进行处理
(3)处理操作请求
A.根据SQL的ID查找对一个的MappedStatement对象
B.根据传入参数对象解析MappedStatement对象,得到最终要执行的SQL和执行传入参数
C.获取数据库连接,根据得到的最终SQL语句执行传入参数到数据库执行,并得到执行结果
D.根据MappedStatement对象中的结果映射配置对得到的执行结果进行转换处理,并得到最终的处理结果
E.释放连接资源
(4)返回处理结果
将最终的处理结果返回
二、死磕Mybatis源码剖析
1)传统方式的源码剖析
读取配置文件就不进去看了,第二行代码,才是初始化工作的开始
  //1.读取配置文件,读成字节输入流:还未解析
    InputStream resourceAsStream = Resources.getResourceAsStream("sqlMapConfig.xml");
  //2.解析XMl配置文件,封装成Configuration对象,创建DefaultSqlSessionFactory对象
  SqlSessionFactory sqlSessionFactory = new SqlSessionFactoryBuilder().build(resourceAsStream);
我们进入build()方法里看看:
  //1.我们最初调用的build
  public SqlSessionFactory build(InputStream inputStream) {
    //调用了重载方法
    return build(inputStream, null, null);
  }
发现调用了一个重载的方法,我们点进build()去看看:
//2.调用的重载方法
  public SqlSessionFactory build(InputStream inputStream, String environment, Properties properties) {
    try {
      //创建XML ConfigBuilder,XML configBuilder 是专门解析MyBatis的配置文件的类
      XMLConfigBuilder parser = new XMLConfigBuilder(inputStream, environment, properties);
      //执行XML解析
      //创建DefaultSqlSessionFactory对象
      return build(parser.parse());
    } catch (Exception e) {
      throw ExceptionFactory.wrapException("Error building SqlSession.", e);
    } finally {
      ErrorContext.instance().reset();
      try {
        inputStream.close();
      } catch (IOException e) {
        // Intentionally ignore. Prefer previous error.
      }
    }
  }
发现创建了parser.parse()的返回值是configuration对象,是专门解析Mybatis的配置文件的类,
Mybatis在初始化的时候,会将Mybatis的配置信息全部加载到内存中,使用org.apache.ibatis.session.Configuration实例来维护,我们在进去parse()方法里看看:
  /**
   * 解析XML 成 Configuration对象
   * @return Configuration对象
   */
  public Configuration parse() {
    //若已解析,抛出BuilderException异常
    if (parsed) {
      throw new BuilderException("Each XMLConfigBuilder can only be used once.");
    }
    //标记已经解析
    parsed = true;
    //parser是XPathParser解析器对象,读取节内数据,<configuration>是Mybatis配置文件的顶层标签
    //解析XML configuration节点
    parseConfiguration(parser.evalNode("/configuration"));
    return configuration;
  }
我们看看是怎么解析configuration节点的,我们再点进parseConfiguration()方法里看看:
/**
   * 解析 XML
   *
   * 具体 My
   * @param root 根节点
   */
  private void parseConfiguration(XNode root) {
    try {
      //issue #117 read properties first
      //解析<properties/>标签
      propertiesElement(root.evalNode("properties"));
      //解析<settings>标签
      Properties settings = settingsAsProperties(root.evalNode("settings"));
      //加载自定义的VFS实现类
      loadCustomVfs(settings);
      //加载自定义的LOG实现类
      loadCustomLogImpl(settings);
      //解析<typeAliases/>标签
      typeAliasesElement(root.evalNode("typeAliases"));
      //解析<plugins/>标签
      pluginElement(root.evalNode("plugins"));
      //解析<objectFactory/>标签
      objectFactoryElement(root.evalNode("objectFactory"));
      //解析<objectWrapperFactory/>标签
      objectWrapperFactoryElement(root.evalNode("objectWrapperFactory"));
      //解析<reflectorFactory/>标签
      reflectorFactoryElement(root.evalNode("reflectorFactory"));
      //赋值<settings/>到 Configuration 属性
      settingsElement(settings);
      // read it after objectFactory and objectWrapperFactory issue #631
      //解析<environments/>标签
      environmentsElement(root.evalNode("environments"));
      //解析<databaseIdProvider/>标签
      databaseIdProviderElement(root.evalNode("databaseIdProvider"));
      //解析<typeHandlers/>标签
      typeHandlerElement(root.evalNode("typeHandlers"));
      //解析<mappers/>解析
      mapperElement(root.evalNode("mappers"));
    } catch (Exception e) {
      throw new BuilderException("Error parsing SQL Mapper Configuration. Cause: " + e, e);
    }
  }
是不是发现这里面都是解析配置文件里的标签,我们随便点进一个方法里,以propertiesElement()方法为例,我们再进去看看:
/**
   * 1.解析 <properties/> 标签,成 Properties 对象
   * 2.覆盖 configuration 中的 Properties 对象到上面的结果
   * 3.设置结果到 parser 和 configuration 中
   *
   * @param context 节点
   * @throws Exception 解析发生异常
   */
  private void propertiesElement(XNode context) throws Exception {
    if (context != null) {
      //读取子标签们,为 Properties对象
      Properties defaults = context.getChildrenAsProperties();
      //读取 resource 和 url 属性
      String resource = context.getStringAttribute("resource");
      String url = context.getStringAttribute("url");
      //resource 和 url 都存在的情况下,抛出 BuilderException 异常
      if (resource != null && url != null) {
        throw new BuilderException("The properties element cannot specify both a URL and a resource based property file reference.  Please specify one or the other.");
      }
      //读取本地 properties 配置文件到 defaults 中
      if (resource != null) {
        defaults.putAll(Resources.getResourceAsProperties(resource));
        //读取远程 properties 配置文件到defaults中
      } else if (url != null) {
        defaults.putAll(Resources.getUrlAsProperties(url));
      }
      //覆盖 configuration中的 properties对象到defaults中
      Properties vars = configuration.getVariables();
      if (vars != null) {
        defaults.putAll(vars);
      }
      //设置 defaults 到 parser 和 configuration 中
      parser.setVariables(defaults);
      configuration.setVariables(defaults);
    }
  }
好了,到了这里发现,初始化配置文件的本质就是创建configuration对象,将解析的xml数据封装到Configuration内部属性中。
然后我们再回到开头,我再贴一下代码:
    //1.读取配置文件,读成字节输入流:还未解析
    InputStream resourceAsStream = Resources.getResourceAsStream("sqlMapConfig.xml");
    //2.解析XMl配置文件,封装成Configuration对象,创建DefaultSqlSessionFactory对象
    SqlSessionFactory sqlSessionFactory = new SqlSessionFactoryBuilder().build(resourceAsStream);
    //3.生产了DefaultSqlSession实例对象 设置了事务不自动提交  完成了executor 对象的创建
    SqlSession sqlSession=sqlSessionFactory.openSession();
初始化完毕之后,我们就要开始执行SQL了,获得sqlSession,在这之前,我先简单介绍一下SqlSession:
SqlSession是一个接口,他有两个实现类DefaultSqlSession(默认)和SqlSessionManager(弃用)
SqlSession是Mybatis中用于和数据库交互的顶层类,通常将它与ThreadLocal绑定,一个会话使用一个SqlSession,并且在使用完毕之后需要close。
public class DefaultSqlSession implements SqlSession {
	private final Configuration configuration;
	private final Executor executor;
	.......略
}
SqlSession中两个最重要的参数,configuration与初始化时的相同,executor为执行器
我们继续,进入openSession()方法看看:
 @Override
  public SqlSession openSession() {
    //getDefaultExecutorType()传递的是SimpleExecutor
    return openSessionFromDataSource(configuration.getDefaultExecutorType(), null, false);
  }
我们进openSessionFromDataSource():
/**
   *
   * @param execType Executor的类型
   * @param level 事务隔离级别
   * @param autoCommit 是否开启事务
   * @return
   */
  //openSession的多个重载方法可以指定获得的SqlSession的Executor类型和事务的处理
  private SqlSession openSessionFromDataSource(ExecutorType execType, TransactionIsolationLevel level, boolean autoCommit) {
    Transaction tx = null;
    try {
      //获的 Environment 对象
      final Environment environment = configuration.getEnvironment();
      //创建 TransactionFactory 对象
      final TransactionFactory transactionFactory = getTransactionFactoryFromEnvironment(environment);
      tx = transactionFactory.newTransaction(environment.getDataSource(), level, autoCommit);
      //创建 Executor 对象
      final Executor executor = configuration.newExecutor(tx, execType);
      //创建DefaultSqlSession 对象
      return new DefaultSqlSession(configuration, executor, autoCommit);
    } catch (Exception e) {
      //如果发生异常,则关闭 Transaction 对象
      closeTransaction(tx); // may have fetched a connection so lets call close()
      throw ExceptionFactory.wrapException("Error opening session.  Cause: " + e, e);
    } finally {
      ErrorContext.instance().reset();
    }
  }
发现openSessionFromDataSource返回了一个DefaultSqlSession实例对象,设置了事务不自动提交,完成了executor 对象的创建,接下来,就要执行sqlSession中的api了:
	 /**
     * 1.根据Statement Id 来从Configuration中map集合中获取到了指定的MappedStatement对象
     * 2.将查询任务委派了executor执行器
     */
    List<Object> objects = sqlSession.selectList("com.fqcoder.mapper.UserMapper.getUserName");
我们进selectList()方法看看,发现是多个重载方法:
//进入 selectList 方法,多个重载方法
  @Override
  public <E> List<E> selectList(String statement) {
    return this.selectList(statement, null);
  }
  @Override
  public <E> List<E> selectList(String statement, Object parameter) {
    return this.selectList(statement, parameter, RowBounds.DEFAULT);
  }
  @Override
  public <E> List<E> selectList(String statement, Object parameter, RowBounds rowBounds) {
    try {
      //获得 MappedStatement对象
      MappedStatement ms = configuration.getMappedStatement(statement);
      //执行查询
      return executor.query(ms, wrapCollection(parameter), rowBounds, Executor.NO_RESULT_HANDLER);
    } catch (Exception e) {
      throw ExceptionFactory.wrapException("Error querying database.  Cause: " + e, e);
    } finally {
      ErrorContext.instance().reset();
    }
  }
我们进入executor.query()
  @Override
  public <E> List<E> query(MappedStatement ms, Object parameter, RowBounds rowBounds, ResultHandler resultHandler) throws SQLException {
    //根据传入的参数动态获取SQL语句,最后返回用BoundSql对象表示
    BoundSql boundSql = ms.getBoundSql(parameter);
    //为本次查询创建缓存的key
    CacheKey key = createCacheKey(ms, parameter, rowBounds, boundSql);
    //查询
    return query(ms, parameter, rowBounds, resultHandler, key, boundSql);
  }
进入query的重载方法中:
@SuppressWarnings("unchecked")
  @Override
  public <E> List<E> query(MappedStatement ms, Object parameter, RowBounds rowBounds, ResultHandler resultHandler, CacheKey key, BoundSql boundSql) throws SQLException {
    ErrorContext.instance().resource(ms.getResource()).activity("executing a query").object(ms.getId());
    //已经关闭,则抛出ExecutorException异常
    if (closed) {
      throw new ExecutorException("Executor was closed.");
    }
    //清空本地换成,如果queryStack为零,并且要求清空本地缓存
    if (queryStack == 0 && ms.isFlushCacheRequired()) {
      clearLocalCache();
    }
    List<E> list;
    try {
      //queryStack +1
      queryStack++;
      //从一级缓存中,获取查询结果
      list = resultHandler == null ? (List<E>) localCache.getObject(key) : null;
      //获取到,则进行处理
      if (list != null) {
        handleLocallyCachedOutputParameters(ms, key, parameter, boundSql);
      } else {
        //获取不到,则从数据库中查询
        list = queryFromDatabase(ms, parameter, rowBounds, resultHandler, key, boundSql);
      }
    } finally {
      queryStack--;
    }
    if (queryStack == 0) {
      for (DeferredLoad deferredLoad : deferredLoads) {
        deferredLoad.load();
      }
      // issue #601
      deferredLoads.clear();
      if (configuration.getLocalCacheScope() == LocalCacheScope.STATEMENT) {
        // issue #482
        clearLocalCache();
      }
    }
    return list;
  }
我们继续 ,进入queryFromDatabase()方法:
//从数据库中读取操作
  private <E> List<E> queryFromDatabase(MappedStatement ms, Object parameter, RowBounds rowBounds, ResultHandler resultHandler, CacheKey key, BoundSql boundSql) throws SQLException {
    List<E> list;
    //在缓存中,添加占位对象,此处的
    localCache.putObject(key, EXECUTION_PLACEHOLDER);
    try {
      //执行操作
      list = doQuery(ms, parameter, rowBounds, resultHandler, boundSql);
    } finally {
      //从缓存中,移除占位对象
      localCache.removeObject(key);
    }
    //添加到缓存中
    localCache.putObject(key, list);
    //暂时忽略,存储过程相关
    if (ms.getStatementType() == StatementType.CALLABLE) {
      localOutputParameterCache.putObject(key, parameter);
    }
    return list;
  }
进入doQuery()方法:SimpleExecutor中实现的父类doQuery抽象方法,发现底层是通过jdbc来操作的数据库的
 @Override
  public <E> List<E> doQuery(MappedStatement ms, Object parameter, RowBounds rowBounds, ResultHandler resultHandler, BoundSql boundSql) throws SQLException {
    Statement stmt = null;
    try {
      //获取configuration对象
      Configuration configuration = ms.getConfiguration();
      //传入参数创建 StatementHandler对象来执行查询
      StatementHandler handler = configuration.newStatementHandler(wrapper, ms, parameter, rowBounds, resultHandler, boundSql);
      //创建jdbc中的statement对象
      stmt = prepareStatement(handler, ms.getStatementLog());
      //执行StatementHandler,进行读操作
      return handler.query(stmt, resultHandler);
    } finally {
      //关闭 StatementHandler 对象
      closeStatement(stmt);
    }
  }
我们在进去prepareStatement()方法看看:
//初始化 StatementHandler 对象
private Statement prepareStatement(StatementHandler handler, Log statementLog) throws SQLException {
  Statement stmt;
  //获得 Connection对象
  Connection connection = getConnection(statementLog);
  //创建 Statement 或 PrepareStatement对象
  stmt = handler.prepare(connection, transaction.getTimeout());
  //设置SQL上的参数,例如 PrepareStatement 对象上的占位符
  handler.parameterize(stmt);
  return stmt;
}
进入getConnection方法:经过重重的调用,最后调用openConnection(),从连接池获取连接
protected void openConnection() throws SQLException {
  if (log.isDebugEnabled()) {
    log.debug("Opening JDBC Connection");
  }
  //从连接池获取连接的方法
  connection = dataSource.getConnection();
  if (level != null) {
    connection.setTransactionIsolation(level.getLevel());
  }
  setDesiredAutoCommit(autoCommit);
}
我们停下来回想一下,上面的executor.query()方法,经过几经波折,最后会创建一个StatementHandler对象,然后将必要的参数传递给 StatementHandler,使用StatementHandler来完成对数据库的查询,最终返回List结果集。
从上面的代码中我们可以看出,Executor的功能和作用是:
1)根据传递的参数,完成SQL语句的动态解析,生产BoundSql对象,供StatementHandler使用;
2)为查询创建缓存,以提高性能
3)创建JDBC的Statement连接对象,传递给 StatemenetHandler对象,返回List查询结果
接下来我们再了解一下StatementHandler对象,它主要完成两个工作:
1)对于JDBC的PreparedStatemenet类型的对象,创建的过程中,我们使用的Sql语句字符串会包含若干个
?占位符,我们再对占位符进行设值,StatementHandler通过parameterize(statement)方法对Statement进行设值2)StatementHandler通过List query(Statement statement, ResultHandler resultHandler)方法来完成执行Statement,和将Statement对象返回的ResultSet封装成List
我们进入到StatementHandler的parameterize(statement)方法的实现看看:
@Override
public void parameterize(Statement statement) throws SQLException {
  //使用ParameterHandler对象来完成对Statement的设值
  parameterHandler.setParameters((PreparedStatement) statement);
}
进入 setParameters() 方法
@Override
public void setParameters(PreparedStatement ps) {
  ErrorContext.instance().activity("setting parameters").object(mappedStatement.getParameterMap().getId());
  //遍历parameterMappings数组
  List<ParameterMapping> parameterMappings = boundSql.getParameterMappings();
  if (parameterMappings != null) {
    for (int i = 0; i < parameterMappings.size(); i++) {
      //获得遍历parameterMapping对象
      ParameterMapping parameterMapping = parameterMappings.get(i);
      if (parameterMapping.getMode() != ParameterMode.OUT) {
        //获得值
        Object value;
        String propertyName = parameterMapping.getProperty();
        if (boundSql.hasAdditionalParameter(propertyName)) { // issue #448 ask first for additional params
          value = boundSql.getAdditionalParameter(propertyName);
        } else if (parameterObject == null) {
          value = null;
        } else if (typeHandlerRegistry.hasTypeHandler(parameterObject.getClass())) {
          value = parameterObject;
        } else {
          MetaObject metaObject = configuration.newMetaObject(parameterObject);
          value = metaObject.getValue(propertyName);
        }
        //获得 typeHandler、jdbcType属性
        TypeHandler typeHandler = parameterMapping.getTypeHandler();
        JdbcType jdbcType = parameterMapping.getJdbcType();
        if (value == null && jdbcType == null) {
          jdbcType = configuration.getJdbcTypeForNull();
        }
        //设置 ? 占位符的参数
        try {
          typeHandler.setParameter(ps, i + 1, value, jdbcType);
        } catch (TypeException | SQLException e) {
          throw new TypeException("Could not set parameters for mapping: " + parameterMapping + ". Cause: " + e, e);
        }
      }
    }
  }
}
上面这些代码可以看到StatementHandler.parameterize(Statement)方法调用了ParameterHandle.setParameters(statement)方法,ParameterHandler.setParameters(Statement)方法负责根据我们输入的参数,对Statement对象的 ?占位符处进行赋值。
现在我们再回到SimpleExecutor类中的doQuery()方法,我们继续往下,进入hander.query()方法:
@Override
public <E> List<E> query(Statement statement, ResultHandler resultHandler) throws SQLException {
    //调用PreparedStatement.execute()方法,然后将resultSet交给ResultSetHandler处理
  PreparedStatement ps = (PreparedStatement) statement;
  //执行查询
  ps.execute();
  //处理返回结果
  return resultSetHandler.handleResultSets(ps);
}
从上面的代码可以看出来,StatementHandler的List query(Statement statement, ResultHandler
resultHandler)方法的实现,是调用了ResultSetHandler.handleResultSets(Statement) 方法。
ResultSetHandler.handleResultSets(Statement)方法会将Statement语句执行后生产的resultSet 结果集转换成List结果集
我们再继续看handleResultSets()方法:
@Override
public List<Object> handleResultSets(Statement stmt) throws SQLException {
  ErrorContext.instance().activity("handling results").object(mappedStatement.getId());
  //多 ResultSet 的结果集合,每个ResultSet 对应一个Object 对象,实际上,每个Object 是List<Object>对象
  //在不考虑存储过程的多ResultSet 的情况下,普通的查询,实际就一个ResultSet,也就是说,multipleResults最多就一个元素
  final List<Object> multipleResults = new ArrayList<>();
  int resultSetCount = 0;
  //获得首个 ResultSet对象,并封装成 ResultSetWrapper对象
  ResultSetWrapper rsw = getFirstResultSet(stmt);
  //获得ResultMap数组
  //在不考虑存储过程的多ResultSet的情况  普通的查询,实际就是一个 ResultSet,也就是说resultMap 就一个元素
  List<ResultMap> resultMaps = mappedStatement.getResultMaps();
  int resultMapCount = resultMaps.size();
  validateResultMapsCount(rsw, resultMapCount);//校验
  while (rsw != null && resultMapCount > resultSetCount) {
    //获得ResultMap对象
    ResultMap resultMap = resultMaps.get(resultSetCount);
    //处理ResultSet,将结果添加到multipleResults中
    handleResultSet(rsw, resultMap, multipleResults, null);
    //获得下一个ResultSet对象,并封装成 ResultSetWrapper对象
    rsw = getNextResultSet(stmt);
    //清理
    cleanUpAfterHandlingResultSet();
    //resultSetCount++
    resultSetCount++;
  }
  String[] resultSets = mappedStatement.getResultSets();
  if (resultSets != null) {
    while (rsw != null && resultSetCount < resultSets.length) {
      ResultMapping parentMapping = nextResultMaps.get(resultSets[resultSetCount]);
      if (parentMapping != null) {
        String nestedResultMapId = parentMapping.getNestedResultMapId();
        ResultMap resultMap = configuration.getResultMap(nestedResultMapId);
        handleResultSet(rsw, resultMap, null, parentMapping);
      }
      rsw = getNextResultSet(stmt);
      cleanUpAfterHandlingResultSet();
      resultSetCount++;
    }
  }
//如果是 multipleResults 单元素,则取首元素返回
  return collapseSingleResultList(multipleResults);
}
好了,看到这里,我们回想一下上面的层次结构图,接下来我们在看看Mapper代理方法的源码
2)Mapper代理方式的源码剖析
话不多说,让我们先回顾一下写法:
/**
 * mapper代理方式
 * @throws IOException
 */
public void test2()throws IOException{
    //前3步都是相同的
  InputStream resourceAsStream = Resources.getResourceAsStream("sqlMapConfig.xml");
  SqlSessionFactory sqlSessionFactory = new SqlSessionFactoryBuilder().build(resourceAsStream);
  SqlSession sqlSession=sqlSessionFactory.openSession();
  //使用JDK动态代理对Mapper借口产生代理对象
  IUserMapper userMapper=sqlSession.getMapper(IUserMapper.class);
  List<Object> objects = userMapper.queryAll();
}
我们点进sqlSession.getMppaer()方法里:
//DefaultSqlSession里的getMapper()
@Override
public <T> T getMapper(Class<T> type) {
  return configuration.getMapper(type, this);
}
//Configuration里的getMapper()
public <T> T getMapper(Class<T> type, SqlSession sqlSession) {
    return mapperRegistry.getMapper(type, sqlSession);
  }
//MapperRegistry里的getMapper()
 @SuppressWarnings("unchecked")
  public <T> T getMapper(Class<T> type, SqlSession sqlSession) {
    //获得MapperProxyFactory对象
    final MapperProxyFactory<T> mapperProxyFactory = (MapperProxyFactory<T>) knownMappers.get(type);
    //不存在 则跑出BindingException异常
    if (mapperProxyFactory == null) {
      throw new BindingException("Type " + type + " is not known to the MapperRegistry.");
    }
    //通过动态代理工厂生产实例
    try {
      return mapperProxyFactory.newInstance(sqlSession);
    } catch (Exception e) {
      throw new BindingException("Error getting mapper instance. Cause: " + e, e);
    }
  }
发现Mapper代理方式底层是利用了动态代理,我们在进mapperProxyFactory.newInstance()方法:
//MapperProxyFactory类中的newInstance方法
public T newInstance(SqlSession sqlSession) {
  //创建了jdk动态代理的invocationHandler接口的实现类mapperProxy
  final MapperProxy<T> mapperProxy = new MapperProxy<>(sqlSession, mapperInterface, methodCache);
  //调用了重载方法
  return newInstance(mapperProxy);
}
 @SuppressWarnings("unchecked")
protected T newInstance(MapperProxy<T> mapperProxy) {
    return (T) Proxy.newProxyInstance(mapperInterface.getClassLoader(), new Class[] { mapperInterface }, mapperProxy);
  }
然后我们再看看MapperProxy这个类的invoke()方法:
@Override
public Object invoke(Object proxy, Method method, Object[] args) throws Throwable {
  try {
    //如果是Object定义的方法  直接调用
    if (Object.class.equals(method.getDeclaringClass())) {
      return method.invoke(this, args);
    } else {
      return cachedInvoker(method).invoke(proxy, method, args, sqlSession);
    }
  } catch (Throwable t) {
    throw ExceptionUtil.unwrapThrowable(t);
  }
}
我们再点进cachedInvoker(method).invoke()方法里看看
@Override
public Object invoke(Object proxy, Method method, Object[] args, SqlSession sqlSession) throws Throwable {
    //
  return mapperMethod.execute(sqlSession, args);
}
发现 MapperMethod最终调用了execute()方法,我们继续点进去看看:
public Object execute(SqlSession sqlSession, Object[] args) {
  Object result;
  //判断mapper中方法类型  最终调用的还是SqlSession中的方法
  switch (command.getType()) {
    case INSERT: {
        //转换参数
      Object param = method.convertArgsToSqlCommandParam(args);
        //执行INSERT操作
        //转换rowCount
      result = rowCountResult(sqlSession.insert(command.getName(), param));
      break;
    }
    case UPDATE: {
      Object param = method.convertArgsToSqlCommandParam(args);
      result = rowCountResult(sqlSession.update(command.getName(), param));
      break;
    }
    case DELETE: {
      Object param = method.convertArgsToSqlCommandParam(args);
      result = rowCountResult(sqlSession.delete(command.getName(), param));
      break;
    }
    case SELECT:
          //无返回,并且有ResulyHandler方法参数,则将查询的结果,提交给ResultHandler 进行处理
      if (method.returnsVoid() && method.hasResultHandler()) {
        executeWithResultHandler(sqlSession, args);
        result = null;
          //执行查询,返回列表
      } else if (method.returnsMany()) {
        result = executeForMany(sqlSession, args);
          //执行查询,返回Map
      } else if (method.returnsMap()) {
        result = executeForMap(sqlSession, args);
          //返回Cursor
      } else if (method.returnsCursor()) {
        result = executeForCursor(sqlSession, args);
      } else {
          //返回单个对象
        Object param = method.convertArgsToSqlCommandParam(args);
          //查询单条
        result = sqlSession.selectOne(command.getName(), param);
        if (method.returnsOptional()
            && (result == null || !method.getReturnType().equals(result.getClass()))) {
          result = Optional.ofNullable(result);
        }
      }
      break;
    case FLUSH:
      result = sqlSession.flushStatements();
      break;
    default:
      throw new BindingException("Unknown execution method for: " + command.getName());
  }
  if (result == null && method.getReturnType().isPrimitive() && !method.returnsVoid()) {
    throw new BindingException("Mapper method '" + command.getName()
        + " attempted to return null from a method with a primitive return type (" + method.getReturnType() + ").");
  }
    //返回结果集
  return result;
}
上面代码发现,它最终调用的还是SqlSession里的方法
初窥Mybatis初始化的更多相关文章
- Scrapy001-框架初窥
		
Scrapy001-框架初窥 @(Spider)[POSTS] 1.Scrapy简介 Scrapy是一个应用于抓取.提取.处理.存储等网站数据的框架(类似Django). 应用: 数据挖掘 信息处理 ...
 - php面向对象(一) 初窥
		
初窥php面向对象 1.类:类就是属性和方法的集合 是一个抽象的概念比如生活中的“人”,"汽车"2.对象:对象是具体的事物 比如一叫“小强”的人 一辆叫“奥迪a7”的汽车3.类和对 ...
 - js算法初窥05(算法模式02-动态规划与贪心算法)
		
在前面的文章中(js算法初窥02(排序算法02-归并.快速以及堆排)我们学习了如何用分治法来实现归并排序,那么动态规划跟分治法有点类似,但是分治法是把问题分解成互相独立的子问题,最后组合它们的结果,而 ...
 - MyBatis源码分析-MyBatis初始化流程
		
MyBatis 是支持定制化 SQL.存储过程以及高级映射的优秀的持久层框架.MyBatis 避免了几乎所有的 JDBC 代码和手动设置参数以及获取结果集.MyBatis 可以对配置和原生Map使用简 ...
 - 初窥Kaggle竞赛
		
初窥Kaggle竞赛 原文地址: https://www.dataquest.io/mission/74/getting-started-with-kaggle 1: Kaggle竞赛 我们接下来将要 ...
 - scrapy2_初窥Scrapy
		
递归知识:oop,xpath,jsp,items,pipline等专业网络知识,初级水平并不是很scrapy,可以从简单模块自己写. 初窥Scrapy Scrapy是一个为了爬取网站数据,提取结构性数 ...
 - WWDC15 Session笔记 - Xcode 7 UI 测试初窥
		
https://onevcat.com/2015/09/ui-testing/ WWDC15 Session笔记 - Xcode 7 UI 测试初窥 Unit Test 在 iOS 开发中已经有足够多 ...
 - Java发送邮件初窥
		
一.背景 最近朋友的公司有用到这个功能,之前对这一块也不是很熟悉,就和他一起解决出现的异常的同时,也初窥一下使用Apache Common Email组件进行邮件发送. 二.Java发送邮件的注意事项 ...
 - 【软件工程】week5-个人作业-敏捷开发方法初窥
		
敏捷开发方法初窥 引言:本周的软件工程个人博客作业是阅读关于敏捷开发方法的文章(http://martinfowler.com/agile.html),并撰写自己的读后感.文章内容非常丰富,对敏捷开发 ...
 
随机推荐
- idea整合mybatis逆向工程
			
--pom.xml添加插件 <build> <finalName>hnapi</finalName> <plugins> <plugin> ...
 - C++ 类中使用dllimport和dllexport
			
在Windows平台下: 您可以使用dllimport或dllexport属性声明C ++类.这些形式意味着导入或导出整个类.以这种方式导出的类称为可导出类. 以下示例定义可导出的类.导出其所有成员函 ...
 - 转:lightGBM的黑科技--plot函数
			
本来想研究一下lightGBM的plotting相关的接口,发现网上已经有人做了,而且还挺不错的(lightGBM的黑科技--plot函数),就直接给转过来了 # -*- coding: utf-8 ...
 - java后端导出excel
			
最近工作中需要导出excel.这次机智一点做个笔记,顺便写了一个比较通用的工具类.自然目前不能生成java实体类属性嵌套多次的这种没办法导出了,后续有需要的时候我再改改. 首先,java后端导出exc ...
 - java 的ConcurrentHashMap底层数据结构
			
集合是编程中最常用的数据结构.而谈到并发,几乎总是离不开集合这类高级数据结构的支持.比如两个线程需要同时访问一个中间临界区(Queue),比如常会用缓存作为外部文件的副本(HashMap).这篇文章主 ...
 - plsql登录,tables表为空解决方案
			
共两种方法,第一种不行,再试下第二种: 第一种: plsql tables 表存在,但是看不到所有的表信息 将C:\Windows\Prefetch目录下,几个PLSQL DEVELOPER***** ...
 - python3多线程应用详解(第二卷:多线程到底是怎么工作的)
			
现在很多人都说用多线程工作快是因为多个不同任务可以同时执行,注意我说的是不同任务,要是重复做一件事达到相同效果就是画蛇添足了,其实这是个错误的说法,线程真正的本质是无法同时执行的.现在我们来看下多线程 ...
 - HHP|HPLC-MS/MS|PMT|PST|de novo|
			
生物医学大数据 Protein 应用 人类蛋白质组计划 Gene的存在要依靠在蛋白水平确认基因真实存在. 蛋白质组是确定时间地点的研究单元的蛋白质总体,因为时间.地点和研究单元的相互组合存在多种变化, ...
 - 吴裕雄--天生自然HTML学习笔记:HTML <head>
			
<!DOCTYPE html> <html> <head> <meta charset="utf-8"> <title> ...
 - 转:Zabbix-3.0.x使用OneAlert发送告警
			
转自: http://blog.sina.com.cn/s/blog_87113ac20102w7il.html ( 标签: onealert 分类: zab OneAlert 是国内首个 Saa ...