Android应用启动流程一次看透
1.1、冷启动和热启动
冷启动:当启动应用时,后台没有该应用的进程,这时系统会重新创建一个新的进程分配给该应用,然后再根据启动的参数,启动对应的进程组件,这个启动方式就是冷启动。
热启动:当启动应用时,后台已有该应用的进程(例:按back键、home键,应用虽然会退出,但是该应用的进程是依然会保留在后台,可进入任务列表查看),所以在已有进程的情况下,这种启动会从已有的进程中来启动对应的进程组件,这个方式叫热启动。
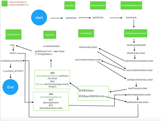
1.2、启动架构图:

1.3、启动流程
①点击桌面App图标,Launcher进程采用Binder IPC向system_server进程发起startActivity请求;
②system_server进程接收到请求后,向zygote进程发送创建进程的请求;
③Zygote进程fork出新的子进程,即App进程;
④App进程,通过Binder IPC向sytem_server进程发起attachApplication请求;
⑤system_server进程在收到请求后,进行一系列准备工作后,再通过binder IPC向App进程发送scheduleLaunchActivity请求;
⑥App进程的binder线程(ApplicationThread)在收到请求后,通过handler向主线程发送LAUNCH_ACTIVITY消息;
⑦主线程在收到Message后,通过发射机制创建目标Activity,并回调Activity.onCreate()等方法。
⑧App便正式启动,开始进入Activity生命周期,执行完onCreate/onStart/onResume方法,UI渲染结束后便可以看到App的主界面。

Activity 启动主要涉及到3个进程:
SystemServer进程
SystemServer也是一个进程,包括AMS、PMS、WMS等等。
zygote进程
zygote意为“受精卵“。Android是基于Linux系统的,而在Linux中,所有的进程都是由init进程直接或者是间接fork出来的,zygote进程也不例外。
App进程
App进程是用户点击桌面icon时,通过Launcher进程请求SystemServer,再调用Zygote孵化的
Android应用启动流程一次看透的更多相关文章
- Android WIFI 启动流程(TIP^^)
前几天因为解决一堆Bug,没时间写.我不会每天都写,就是为了存档一些资料. 内容来源:工作中接触到的+高手博客+文档(Books)=自己理解 仅限参考^^ 此博客是上一个<<Android ...
- android开机启动流程说明
android开机启动流程说明 第一步:启动linux 1.Bootloader 2.Kernel 第二步android系统启动:入口为init.rc(system\core\rootdir) 1./ ...
- Android Activity启动流程, app启动流程,APK打包流程, APK安装过程
1.Activity启动流程 (7.0版本之前) 从startActivity()开始,最终都会调用startActivityForResult() 在该方法里面会调用Instrumentation. ...
- Android WIFI 启动流程
参考:http://blog.chinaunix.net/uid-26215986-id-3260413.html 一. WIFI 工作步骤 1. Wifi模块初始化 2. Wifi启动 3. 查找热 ...
- android PakageManagerService启动流程分析
PakageManagerService的启动流程图 1.PakageManagerService概述 PakageManagerService是android系统中一个核心的服务,它负责系统中Pac ...
- Android Service 启动流程
执行顺序 : startService -> bindService -> unbindService -> stopService 回调的结果为: 执行顺序 : startServ ...
- Android N 的开机启动流程概述
原地址:https://blog.csdn.net/h655370/article/details/77727554 图片展示了Android的五层架构,从上到下依次是:应用层,应用框架层,库层,运行 ...
- Android的开机启动流程
1.Android的开机启动流程 Android的层次框架图,如下所示: 图片清晰地展示了Android的五层架构,从上到下依次是:应用层.应用框架层.库层.运行时层以及Linux内核层.Androi ...
- Android Activity启动流程源码全解析(1)
前言 Activity是Android四大组件的老大,我们对它的生命周期方法调用顺序都烂熟于心了,可是这些生命周期方法到底是怎么调用的呢?在启动它的时候会用到startActivty这个方法,但是这个 ...
- Android进阶系列之源码分析Activity的启动流程
美女镇楼,辟邪! 源码,是一个程序猿前进路上一个大的而又不得不去翻越障碍,我讨厌源码,看着一大堆.5000多行,要看完得啥时候去了啊.不过做安卓的总有这一天,自从踏上这条不归路,我就认命了.好吧,我慢 ...
随机推荐
- redis实现分片集群
为什么要使用分片集群? 主从和哨兵可以解决高可用.高并发读的问题.但是仍存在海量数据存储.高并发写问题 分片集群特征: 集群中有多个master,每个master保存不同数据. 为master置备了后 ...
- windows生成苹果私钥证书p12证书和profile文件的方法
hbuilderx出现已经有差不多10年时间了,现在越来越多的企业,开始使用跨平台性更优秀的uniapp来开发ios app. 开发ios app的时候,打包需要苹果的私钥证书和证书profile文件 ...
- python json.loads()字符串转json
python json.loads()字符串转json import jsonimport requestsres = '''{"code":200,"message& ...
- 【SpringBoot】Re 01 补充学习
对SpringBoot后续的再补充学习: 使用IDEA创建项目不勾选任何组件 默认的POM结构: <?xml version="1.0" encoding="UTF ...
- AI实践者师生夏令营讲座视频:南京大学Lamda实验室(周志华 团队)讲座视频 —— 强化学习的局限性与展望
视频地址: 周志华团队与Intel团队的讲座视频--强化学习的局限性与未来展望 视频链接地址: https://bizwebcast.smarket.com.cn/b975d6d9969a42cba9 ...
- AI大模型 —— 国产大模型 —— 华为大模型
有这么一句话,那就是AI大模型分两种,一种是大模型:另一种是华为大模型. 如果从技术角度来分析,华为的技术不论是在软件还是硬件都比国外的大公司差距极大,甚至有些技术评论者认为华为的软硬件技术至少落后2 ...
- python3.6—opencv-python报错:Exception: Not found: 'python/cv2/py.typed'
报错: self).run_setup(setup_script=setup_script) File "/tmp/pip-build-env-zsqslesq/overlay/lib/py ...
- hibernate validation,spring validation自定义参数校验
1.背景 在实际开发中,我们除了会使用常用的参数判断,如字符串不为空,最大值,最小值等 我们还可以自定义参数校验规则 2.实际生产问题 实际生产中同步订单的时候, 假设我们要求订单状态值只能是 -1, ...
- 链接池偶尔报错:HikariPool-1 - Connection is not available, request timed out after 39985ms.
1.背景 线上服务器偶尔报错如下: org.mybatis.spring.MyBatisSystemException: nested exception is org.apache.ibatis.e ...
- AC自动机 基础篇
AC 自动机1 前置知识:\(KMP\),字典树. \(AC\) 自动机,不是用来自动 \(AC\) 题目的,而是用来处理字符串问题的(虽然确实可以帮助你 \(AC\)). 这里总结了 \(AC\) ...