让Spring不再难懂-mvc篇
spring mvc简介与运行原理
Spring的模型-视图-控制器(MVC)框架是围绕一个DispatcherServlet来设计的,这个Servlet会把请求分发给各个处理器,并支持可配置的处理器映射、视图渲染、本地化、时区与主题渲染等,甚至还能支持文件上传。
原理.png
(1) Http请求:客户端请求提交到DispatcherServlet。
(2) 寻找处理器:由DispatcherServlet控制器查询一个或多个HandlerMapping,找到处理请求的Controller。
(3) 调用处理器:DispatcherServlet将请求提交到Controller。
(4)(5)调用业务处理和返回结果:Controller调用业务逻辑处理后,返回ModelAndView。
(6)(7)处理视图映射并返回模型: DispatcherServlet查询一个或多个ViewResoler视图解析器,找到ModelAndView指定的视图。
(8) Http响应:视图负责将结果显示到客户端。
主要注解

spring mvc注解.png
ContextLoaderListener
在讲ContextLoaderListener之前,首先来了解一下web.xml的作用。
一个web中可以没有web.xml文件,也就是说,web.xml文件并不是web工程必须的。web.xml文件是用来初始化配置信息:比如Welcome页面、servlet、servlet-mapping、filter、listener、启动加载级别等。当你的web工程没用到这些时,你可以不用web.xml文件来配置你的Application。
当要启动某个web项目时,服务器软件或容器如(tomcat)会第一步加载项目中的web.xml文件,通过其中的各种配置来启动项目,只有其中配置的各项均无误时,项目才能正确启动。web.xml有多项标签,在其加载的过程中顺序依次为:context-param >> listener >> fileter >> servlet。(同类多个节点以出现顺序依次加载)

web.xml加载过程.png
而spring mvc启动过程大致分为两个过程:
ContextLoaderListener初始化,实例化IoC容器,并将此容器实例注册到ServletContext中。
DispatcherServlet初始化。

web.xml配置.png
其中ContextLoaderListener监听器它实现了ServletContextListener这个接口,在web.xml配置这个监听器,启动容器时,就会默认执行它实现的方法。在ContextLoaderListener中关联了ContextLoader这个类,所以整个加载配置过程由ContextLoader来完成。
ContextLoaderListener在web.xml中的配置
<!-- 配置contextConfigLocation初始化参数 -->
<context-param>
<param-name>contextConfigLocation</param-name>
<param-value>/WEB-INF/applicationContext.xml</param-value>
</context-param>
<!-- 配置ContextLoaderListerner -->
<listener>
<listener-class>org.springframework.web.context.ContextLoaderListener</listener-class>
</listener>
ServletContextListener 接口有两个方法:contextInitialized,contextDestroyed
DispatcherServlet
Spring MVC框架,与其他很多web的MVC框架一样:请求驱动;所有设计都围绕着一个中央Servlet来展开,它负责把所有请求分发到控制器;同时提供其他web应用开发所需要的功能。不过Spring的中央处理器,DispatcherServlet,能做的比这更多。
下图展示了Spring Web MVC的DispatcherServlet处理请求的工作流。熟悉设计模式的朋友会发现,DispatcherServlet应用的其实就是一个“前端控制器”的设计模式(其他很多优秀的web框架也都使用了这个设计模式)。
流程图

spring mvc处理请求的流程.jpg
在web.xml中的配置
<!-- servlet定义 -->
<servlet>
<servlet-name>dispatcher</servlet-name>
<servlet-class>org.springframework.web.servlet.DispatcherServlet</servlet-class>
<load-on-startup>1</load-on-startup>
</servlet>
<servlet-mapping>
<servlet-name>dispatcher</servlet-name>
<url-pattern>/</url-pattern>
</servlet-mapping>
其中
load-on-startup:表示启动容器时初始化该Servlet;
url-pattern:表示哪些请求交给Spring Web MVC处理, “/” 是用来定义默认servlet映射的。也可以如“*.html”表示拦截所有以html为扩展名的请求。
在Spring MVC中,每个DispatcherServlet都持有一个自己的上下文对象WebApplicationContext,它又继承了根(root)WebApplicationContext对象中已经定义的所有bean。这些继承的bean可以在具体的Servlet实例中被重载,在每个Servlet实例中你也可以定义其scope下的新bean。
WebApplicationContext继承自ApplicationContext,它提供了一些web应用经常需要用到的特性。它与普通的ApplicationContext不同的地方在于,它支持主题的解析,并且知道它关联到的是哪个servlet(它持有一个该ServletContext的引用)

DispatcherServlet继承结构
spring mvc同时提供了很多特殊的注解,用于处理请求和渲染视图等。DispatcherServlet初始化的过程中会默认使用这些特殊bean进行配置。如果你想指定使用哪个特定的bean,你可以在web应用上下文WebApplicationContext中简单地配置它们。
特殊bean.png
其中,常用的ViewResolver的配置。以jsp作为视图为例
<!-- 对模型视图名称的解析,即在模型视图名称添加前后缀 -->
<bean class="org.springframework.web.servlet.view.InternalResourceViewResolver">
<property name="prefix" value="/WEB-INF/jsp/" />
<property name="suffix" value=".jsp" />
</bean>
配置上传文件限制MultipartResolver
<!-- 上传限制 -->
<bean id="multipartResolver" class="org.springframework.web.multipart.commons.CommonsMultipartResolver">
<!-- 上传文件大小限制为31M,31*1024*1024 -->
<property name="maxUploadSize" value="32505856"/>
</bean>
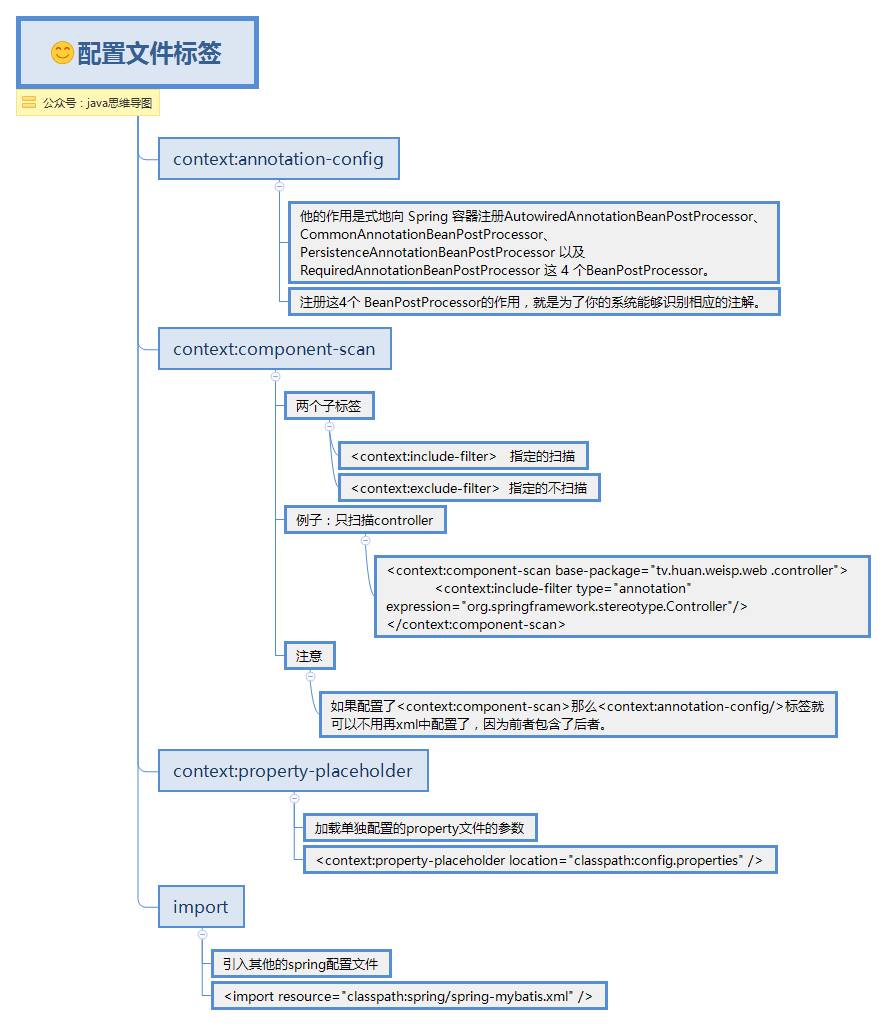
applicationContext.xml中的标签
applicationContext.xml配置文件标签.png
文件上传
前面说到DispatcherServlet中有个特殊的Bean叫MultipartResolver,可用于限制文件的上传大小等。当解析器MultipartResolver完成处理时,请求便会像其他请求一样被正常流程处理。
表单
<form method="post" action="/form" enctype="multipart/form-data">
<input type="text" name="name"/>
<input type="file" name="file"/>
<input type="submit"/>
</form>
控制器
@RequestMapping(path = "/form", method = RequestMethod.POST) public String handleFormUpload(@RequestParam("name") String name,
@RequestParam("file") MultipartFile file) {
if (!file.isEmpty()) {
byte[] bytes = file.getBytes();
// store the bytes somewhere
return "redirect:uploadSuccess";
}
return "redirect:uploadFailure";
}
异常处理
先来说下常见的异常处理有几种方式,如下图:
异常处理方式.png
Spring的处理器异常解析器HandlerExceptionResolver接口的实现负责处理各类控制器执行过程中出现的异常。也是上面提到的,是DispatcherServlet中的特殊bean,可以自定义配置处理。
某种程度上讲,HandlerExceptionResolver与你在web应用描述符web.xml文件中能定义的异常映射(exception mapping)很相像,不过它比后者提供了更灵活的方式。比如它能提供异常被抛出时正在执行的是哪个处理器这样的信息。
HandlerExceptionResolver 提供resolveException接口
public interface HandlerExceptionResolver {
ModelAndView resolveException(
HttpServletRequest request, HttpServletResponse response, Object handler, Exception ex);
}
在BaseController中使用 @ExceptionHandler注解处理异常
@ExceptionHandler(Exception.class)
public Object exceptionHandler(Exception ex, HttpServletResponse response,
HttpServletRequest request) throws IOException {
String url = "";
String msg = ex.getMessage();
Object resultModel = null; try { if (ex.getClass() == HttpRequestMethodNotSupportedException.class) {
url = "admin/common/500";
System.out.println("--------毛有找到对应方法---------");
} else if (ex.getClass() == ParameterException.class) {//自定义的异常
} else if (ex.getClass() == UnauthorizedException.class) {
url = "admin/common/unauth";
System.out.println("--------毛有权限---------");
}
String header = req.getHeader("X-Requested-With");
boolean isAjax = "XMLHttpRequest".equalsIgnoreCase(header);
String method = req.getMethod();
boolean isPost = "POST".equalsIgnoreCase(method); if (isAjax || isPost) { return Message.error(msg);
} else {
ModelAndView view = new ModelAndView(url);
view.addObject("error", msg);
view.addObject("class", ex.getClass());
view.addObject("method", request.getRequestURI()); return view;
}
} catch (Exception exception) {
logger.error(exception.getMessage(), exception); return resultModel;
} finally {
logger.error(msg, ex);
ex.printStackTrace();
}
}
在web.xml中处理异常
<!-- 默认的错误处理页面 -->
<error-page>
<error-code>403</error-code>
<location>/403.html</location>
</error-page> <error-page>
<error-code>404</error-code>
<location>/404.html</location>
</error-page>
<!-- 仅仅在调试的时候注视掉,在正式部署的时候不能注释 --><!-- 这样配置也是可以的,表示发生500错误的时候,转到500.jsp页面处理。 --> <error-page> <error-code>500</error-code>
<location>/500.html</location> </error-page> <!-- 这样的配置表示如果jsp页面或者servlet发生java.lang.Exception类型(当然包含子类)的异常就会转到500.jsp页面处理。 --> <error-page> <exception-type>java.lang.Exception</exception-type>
<location>/500.jsp</location> </error-page> <error-page> <exception-type>java.lang.Throwable</exception-type>
<location>/500.jsp</location> </error-page> <!-- 当error-code和exception-type都配置时,exception-type配置的页面优先级高及出现500错误,发生异常Exception时会跳转到500.jsp-->
来一个问题:HandlerExceptionResolver和web.xml中配置的error-page会有冲突吗?
解答:如果resolveException返回了ModelAndView,会优先根据返回值中的页面来显示。不过,resolveException可以返回null,此时则展示web.xml中的error-page的500状态码配置的页面。
当web.xml中有相应的error-page配置,则可以在实现resolveException方法时返回null。
API文档中对返回值的解释:
return a corresponding ModelAndView to forward to, or null for default processing.
参考文档:https://mp.weixin.qq.com/s/1G5CVoEmgioDkZfnAapoTw
让Spring不再难懂-mvc篇的更多相关文章
- 让Spring不再难懂-ioc篇
写过java的都知道:所有的对象都必须创建:或者说:使用对象之前必须先创建.而使用ioc之后,你就可以不再手动创建对象,而是从ioc容器中直接获取对象. 就好像我们无需考虑对象的销毁回收一样,因为ja ...
- 让Spring不再难懂-aop篇
什么是aop AOP(Aspect-OrientedProgramming,面向方面编程),可以说是OOP(Object-Oriented Programing,面向对象编程)的补充和完善.OOP允许 ...
- Spring思维导图,让spring不再难懂(一)
写在前面 很多人在微信公众号中给我留言说想看spring的思维导图,正好也打算写.与其他框架相比,spring项目拥有更多的模块,我们常用的ioc,mvc,aop等,这些是spring的主要板块.一篇 ...
- Spring思维导图(MVC篇)
写在前面 生活就像海洋,只有意志坚强的人才能到达彼岸. 已经很久没有发文章了呀,想必大家都挂念我了,哈哈. 温故而知新,今天一起来复习一下spring mvc的内容吧. spring mvc简介与运行 ...
- 2.《Spring学习笔记-MVC》系列文章,讲解返回json数据的文章共有3篇,分别为:
转自:https://www.cnblogs.com/ssslinppp/p/4528892.html 个人认为,使用@ResponseBody方式来实现json数据的返回比较方便,推荐使用. 摘要 ...
- .NET C#到Java没那么难,MVC篇
最典型的JAVA MVC就是JSP + servlet + javabean的模式.比较好的MVC,老牌的有Struts.Webwork.新兴的MVC 框架有Spring MVC.Tapestry.J ...
- Mybatis-plus 思维导图,让 Mybatis-plus 不再难懂
摘要: Mybatis-Plus(简称MP)是一个Mybatis的增强工具,在 Mybatis 的基础上只做增强不做改变,为简化开发.提高效率而生. mybatis-plus与mybatis myba ...
- mybatis-plus思维导图,让mybatis-plus不再难懂
mybatis-plus与mybatis mybatis Mybatis 是一款优秀的持久层框架,它支持定制化 SQL.存储过程以及高级映射.MyBatis 避免了几乎所有的 JDBC 代码和手动设置 ...
- Spring Boot -01- 快速入门篇(图文教程)
Spring Boot -01- 快速入门篇(图文教程) 今天开始不断整理 Spring Boot 2.0 版本学习笔记,大家可以在博客看到我的笔记,然后大家想看视频课程也可以到[慕课网]手机 app ...
随机推荐
- 11. react 基础 使用charles 模拟接口数据
charles参考文档 charles官网 模拟数据 模拟 axios 请求的数据 eg: 1. 编写 axios 请求 axios.get('/api/xxx') .then(()=>{ale ...
- 自己组装一台1U服务器
视频资料链接 自己组装一台1U服务器 执行思路: 1.评估访问了,根据需求确定服务器要求 2.根据要求选择硬件:冗余.稳定等 3.搜索主流服务器参数进行对比,及对比价格 4.咨询IDC机房价格 DIY ...
- hdu 5147 Sequence II【树状数组/线段树】
Sequence IITime Limit: 5000/2500 MS (Java/Others) Memory Limit: 32768/32768 K (Java/Others) Problem ...
- UVA 10891 SUM游戏 DP
刚看到这个题目不知道怎么个DP法,有点难想到 解法如下 设置dp[i][j]代表i到j这段子序列能获得的最大值,这样,枚举m=min(m,dp[i+1到j][j],dp[i][i到j-1]),m就代表 ...
- 计算广告-GD广告
算法 分配算法主要是解优化问题. 流量预测(traffic forecasting), 流量预估 库存分配, 粗力度的分配. 流量分配, 排单算法 在线分配(Online Allocation) 资料 ...
- Tomcat启动报内存溢出错误:java.lang.OutOfMemoryError: PermGen space
windows操作系统 找到D:\Tomcat-7\apache-tomcat-7.0.28\bin(解压安装的Tomcat)目录下的catalina.bat文件,打开该文件,找到下图所示的内容:添加 ...
- LinuxC++开发记录(g++)
g++使用 1. 编译过程 预处理(-E) 编译(-S) 汇编(-c) 链接 1.1 预处理(-E) 为了直观的了解预处理,理解预处理做了哪些工作,不说那么多,直接上代码,创建main.h与main. ...
- windows 安装svn 要点(非安装步骤)
http://www.visualsvn.com/files/VisualSVN-Server-2.5.6.msi 下载服务端 windows2008搭建svn 1.360软件管家下载 Visua ...
- not in 优化 NOT EXISTS替代
优化前 SELECT id, loan_id, NAME FROM xw_baoxian_interchange WHERE , , ) , ) AND loan_id NOT IN ( SELECT ...
- 查看jks文件中的签名
1. 打开CMD命令行进入本机安装的jdk或jre下的bin目录. 2. 下来看图 keytool -list -v -keystore C:\Users\Administrator\Desktop\ ...