背景

在数据仓库建模中,未经任何加工处理的原始业务层数据,我们称之为ODS(Operational Data Store)数据。在互联网企业中,常见的ODS数据有业务日志数据(Log)和业务DB数据(DB)两类。对于业务DB数据来说,从MySQL等关系型数据库的业务数据进行采集,然后导入到Hive中,是进行数据仓库生产的重要环节。

如何准确、高效地把MySQL数据同步到Hive中?一般常用的解决方案是批量取数并Load:直连MySQL去Select表中的数据,然后存到本地文件作为中间存储,最后把文件Load到Hive表中。这种方案的优点是实现简单,但是随着业务的发展,缺点也逐渐暴露出来:

  • 性能瓶颈:随着业务规模的增长,Select From MySQL -> Save to Localfile -> Load to Hive这种数据流花费的时间越来越长,无法满足下游数仓生产的时间要求。

  • 直接从MySQL中Select大量数据,对MySQL的影响非常大,容易造成慢查询,影响业务线上的正常服务。

  • 由于Hive本身的语法不支持更新、删除等SQL原语,对于MySQL中发生Update/Delete的数据无法很好地进行支持。

为了彻底解决这些问题,我们逐步转向CDC(Change Data Capture)+ Merge的技术方案,即实时Binlog采集 + 离线处理Binlog还原业务数据这样一套解决方案。Binlog是MySQL的二进制日志,记录了MySQL中发生的所有数据变更,MySQL集群自身的主从同步就是基于Binlog做的。

本文主要从Binlog实时采集和离线处理Binlog还原业务数据两个方面,来介绍如何实现DB数据准确、高效地进入数仓。

整体架构

整体的架构如上图所示。在Binlog实时采集方面,我们采用了阿里巴巴的开源项目Canal,负责从MySQL实时拉取Binlog并完成适当解析。Binlog采集后会暂存到Kafka上供下游消费。整体实时采集部分如图中红色箭头所示。

离线处理Binlog的部分,如图中黑色箭头所示,通过下面的步骤在Hive上还原一张MySQL表:

  1. 采用Linkedin的开源项目Camus,负责每小时把Kafka上的Binlog数据拉取到Hive上。

  2. 对每张ODS表,首先需要一次性制作快照(Snapshot),把MySQL里的存量数据读取到Hive上,这一过程底层采用直连MySQL去Select数据的方式。

  3. 对每张ODS表,每天基于存量数据和当天增量产生的Binlog做Merge,从而还原出业务数据。

我们回过头来看看,背景中介绍的批量取数并Load方案遇到的各种问题,为什么用这种方案能解决上面的问题呢?

  • 首先,Binlog是流式产生的,通过对Binlog的实时采集,把部分数据处理需求由每天一次的批处理分摊到实时流上。无论从性能上还是对MySQL的访问压力上,都会有明显地改善。

  • 第二,Binlog本身记录了数据变更的类型(Insert/Update/Delete),通过一些语义方面的处理,完全能够做到精准的数据还原。

Binlog实时采集

对Binlog的实时采集包含两个主要模块:一是CanalManager,主要负责采集任务的分配、监控报警、元数据管理以及和外部依赖系统的对接;二是真正执行采集任务的Canal和CanalClient。

当用户提交某个DB的Binlog采集请求时,CanalManager首先会调用DBA平台的相关接口,获取这一DB所在MySQL实例的相关信息,目的是从中选出最适合Binlog采集的机器。然后把采集实例(Canal Instance)分发到合适的Canal服务器上,即CanalServer上。在选择具体的CanalServer时,CanalManager会考虑负载均衡、跨机房传输等因素,优先选择负载较低且同地域传输的机器。

CanalServer收到采集请求后,会在ZooKeeper上对收集信息进行注册。注册的内容包括:

  • 以Instance名称命名的永久节点。

  • 在该永久节点下注册以自身ip:port命名的临时节点。

这样做的目的有两个:

  • 高可用:CanalManager对Instance进行分发时,会选择两台CanalServer,一台是Running节点,另一台作为Standby节点。Standby节点会对该Instance进行监听,当Running节点出现故障后,临时节点消失,然后Standby节点进行抢占。这样就达到了容灾的目的。

  • 与CanalClient交互:CanalClient检测到自己负责的Instance所在的Running CanalServer后,便会进行连接,从而接收到CanalServer发来的Binlog数据。

对Binlog的订阅以MySQL的DB为粒度,一个DB的Binlog对应了一个Kafka Topic。底层实现时,一个MySQL实例下所有订阅的DB,都由同一个Canal Instance进行处理。这是因为Binlog的产生是以MySQL实例为粒度的。CanalServer会抛弃掉未订阅的Binlog数据,然后CanalClient将接收到的Binlog按DB粒度分发到Kafka上。

离线还原MySQL数据

完成Binlog采集后,下一步就是利用Binlog来还原业务数据。首先要解决的第一个问题是把Binlog从Kafka同步到Hive上。

Kafka2Hive

整个Kafka2Hive任务的管理,在美团数据平台的ETL框架下进行,包括任务原语的表达和调度机制等,都同其他ETL类似。而底层采用LinkedIn的开源项目Camus,并进行了有针对性的二次开发,来完成真正的Kafka2Hive数据传输工作。

对Camus的二次开发

Kafka上存储的Binlog未带Schema,而Hive表必须有Schema,并且其分区、字段等的设计,都要便于下游的高效消费。对Camus做的第一个改造,便是将Kafka上的Binlog解析成符合目标Schema的格式。

对Camus做的第二个改造,由美团的ETL框架所决定。在我们的任务调度系统中,目前只对同调度队列的任务做上下游依赖关系的解析,跨调度队列是不能建立依赖关系的。而在MySQL2Hive的整个流程中,Kafka2Hive的任务需要每小时执行一次(小时队列),Merge任务每天执行一次(天队列)。而Merge任务的启动必须要严格依赖小时Kafka2Hive任务的完成。

为了解决这一问题,我们引入了Checkdone任务。Checkdone任务是天任务,主要负责检测前一天的Kafka2Hive是否成功完成。如果成功完成了,则Checkdone任务执行成功,这样下游的Merge任务就可以正确启动了。

Checkdone的检测逻辑

Checkdone是怎样检测的呢?每个Kafka2Hive任务成功完成数据传输后,由Camus负责在相应的HDFS目录下记录该任务的启动时间。Checkdone会扫描前一天的所有时间戳,如果最大的时间戳已经超过了0点,就说明前一天的Kafka2Hive任务都成功完成了,这样Checkdone就完成了检测。

此外,由于Camus本身只是完成了读Kafka然后写HDFS文件的过程,还必须完成对Hive分区的加载才能使下游查询到。因此,整个Kafka2Hive任务的最后一步是加载Hive分区。这样,整个任务才算成功执行。

每个Kafka2Hive任务负责读取一个特定的Topic,把Binlog数据写入original_binlog库下的一张表中,即前面图中的original_binlog.db,其中存储的是对应到一个MySQL DB的全部Binlog。

上图说明了一个Kafka2Hive完成后,文件在HDFS上的目录结构。假如一个MySQL DB叫做user,对应的Binlog存储在original_binlog.user表中。ready目录中,按天存储了当天所有成功执行的Kafka2Hive任务的启动时间,供Checkdone使用。每张表的Binlog,被组织到一个分区中,例如userinfo表的Binlog,存储在table_name=userinfo这一分区中。每个table_name一级分区下,按dt组织二级分区。图中的xxx.lzo和xxx.lzo.index文件,存储的是经过lzo压缩的Binlog数据。

Merge

Binlog成功入仓后,下一步要做的就是基于Binlog对MySQL数据进行还原。Merge流程做了两件事,首先把当天生成的Binlog数据存放到Delta表中,然后和已有的存量数据做一个基于主键的Merge。Delta表中的数据是当天的最新数据,当一条数据在一天内发生多次变更时,Delta表中只存储最后一次变更后的数据。

把Delta数据和存量数据进行Merge的过程中,需要有唯一键来判定是否是同一条数据。如果同一条数据既出现在存量表中,又出现在Delta表中,说明这一条数据发生了更新,则选取Delta表的数据作为最终结果;否则说明没有发生任何变动,保留原来存量表中的数据作为最终结果。Merge的结果数据会Insert Overwrite到原表中,即图中的origindb.table。

Merge流程举例

下面用一个例子来具体说明Merge的流程。

数据表共id、value两列,其中id是主键。在提取Delta数据时,对同一条数据的多次更新,只选择最后更新的一条。所以对id=1的数据,Delta表中记录最后一条更新后的值value=120。Delta数据和存量数据做Merge后,最终结果中,新插入一条数据(id=4),两条数据发生了更新(id=1和id=2),一条数据未变(id=3)。

默认情况下,我们采用MySQL表的主键作为这一判重的唯一键,业务也可以根据实际情况配置不同于MySQL的唯一键。

上面介绍了基于Binlog的数据采集和ODS数据还原的整体架构。下面主要从两个方面介绍我们解决的实际业务问题。

实践一:分库分表的支持

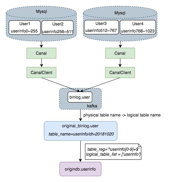
随着业务规模的扩大,MySQL的分库分表情况越来越多,很多业务的分表数目都在几千个这样的量级。而一般数据开发同学需要把这些数据聚合到一起进行分析。如果对每个分表都进行手动同步,再在Hive上进行聚合,这个成本很难被我们接受。因此,我们需要在ODS层就完成分表的聚合。

首先,在Binlog实时采集时,我们支持把不同DB的Binlog写入到同一个Kafka Topic。用户可以在申请Binlog采集时,同时勾选同一个业务逻辑下的多个物理DB。通过在Binlog采集层的汇集,所有分库的Binlog会写入到同一张Hive表中,这样下游在进行Merge时,依然只需要读取一张Hive表。

第二,Merge任务的配置支持正则匹配。通过配置符合业务分表命名规则的正则表达式,Merge任务就能了解自己需要聚合哪些MySQL表的Binlog,从而选取相应分区的数据来执行。

这样通过两个层面的工作,就完成了分库分表在ODS层的合并。

这里面有一个技术上的优化,在进行Kafka2Hive时,我们按业务分表规则对表名进行了处理,把物理表名转换成了逻辑表名。例如userinfo123这张表名会被转换为userinfo,其Binlog数据存储在original_binlog.user表的table_name=userinfo分区中。这样做的目的是防止过多的HDFS小文件和Hive分区造成的底层压力。

实践二:删除事件的支持

Delete操作在MySQL中非常常见,由于Hive不支持Delete,如果想把MySQL中删除的数据在Hive中删掉,需要采用“迂回”的方式进行。

对需要处理Delete事件的Merge流程,采用如下两个步骤:

  • 首先,提取出发生了Delete事件的数据,由于Binlog本身记录了事件类型,这一步很容易做到。将存量数据(表A)与被删掉的数据(表B)在主键上做左外连接(Left outer join),如果能够全部join到双方的数据,说明该条数据被删掉了。因此,选择结果中表B对应的记录为NULL的数据,即是应当被保留的数据。

  • 然后,对上面得到的被保留下来的数据,按照前面描述的流程做常规的Merge。

总结与展望

作为数据仓库生产的基础,美团数据平台提供的基于Binlog的MySQL2Hive服务,基本覆盖了美团内部的各个业务线,目前已经能够满足绝大部分业务的数据同步需求,实现DB数据准确、高效地入仓。在后面的发展中,我们会集中解决CanalManager的单点问题,并构建跨机房容灾的架构,从而更加稳定地支撑业务的发展。

本文主要从Binlog流式采集和基于Binlog的ODS数据还原两方面,介绍了这一服务的架构,并介绍了我们在实践中遇到的一些典型问题和解决方案。希望能够给其他开发者一些参考价值,同时也欢迎大家和我们一起交流。

DB 数据同步到数据仓库的架构与实践的更多相关文章

  1. 美团DB数据同步到数据仓库的架构与实践

    背景 在数据仓库建模中,未经任何加工处理的原始业务层数据,我们称之为ODS(Operational Data Store)数据.在互联网企业中,常见的ODS数据有业务日志数据(Log)和业务DB数据( ...

  2. 【转】美团 MySQL 数据实时同步到 Hive 的架构与实践

    文章转载自公众号  美团技术团队 , 作者 萌萌 背景 在数据仓库建模中,未经任何加工处理的原始业务层数据,我们称之为ODS(Operational Data Store)数据.在互联网企业中,常见的 ...

  3. redis与DB数据同步问题

    Redis 是一个高性能的key-value数据库. redis的出现,很大程度补偿了memcached这类key-value存储的不足,在部 分场合可以对关系数据库起到很好的补充作用.它提供了Pyt ...

  4. 大数据时代数据库-云HBase架构&生态&实践

    业务的挑战 存储量量/并发计算增大 现如今大量的中小型公司并没有大规模的数据,如果一家公司的数据量超过100T,且能通过数据产生新的价值,基本可以说是大数据公司了 .起初,一个创业公司的基本思路就是首 ...

  5. GoldenGate 12.3 MA架构介绍系列(2) - 数据同步测试

    安装配置可参考上一篇:http://www.cnblogs.com/margiex/p/8071957.html 安装完成之后,会自动启动ServiceManager服务,此时,可以通过浏览器访问. ...

  6. Oracle GoldenGate (以下简称ogg)在异种移植os同一种db之间的数据同步。

    Oracle GoldenGate (以下简称ogg)在异种移植os同一种db之间的数据同步. ogg要实现的功能: 同步可以细化到单个表,满足特定的where条件rows同步,称号column同步. ...

  7. wtf!rds数据同步居然出问题了--菜鸟db的数据修复历程

    由于一次上线操作的数据变更太多,导致执行时间很长! 由于做手动主从关系,所以操作落在了主库上. 由于主从关系不是对整个库的操作,所以在有表新增的地方,添加了dts新的同步关系. db变更完成后,就发布 ...

  8. Atitit.Gui控件and面板----db数据库区----- .数据库比较同步工具 vOa

    Atitit.Gui控件and面板----db数据库区----- .数据库比较同步工具 vOa 1. 咨微海信数据库应用 工具 1 2. 数据库比较工具 StarInix SQL Compare    ...

  9. Redis面试热点工程架构篇之数据同步

    温馨提示 更佳阅读体验:[决战西二旗]|Redis面试热点之工程架构篇[2] 前言 前面用了3篇文章介绍了一些底层实现和工程架构相关的问题,鉴于Redis的热点问题还是比较多的,因此今天继续来看工程架 ...

随机推荐

  1. C++ 函数模板一(函数模板定义)

    //函数模板定义--数据类型做参数 #include<iostream> using namespace std; /* 函数模板声明 1.函数模板定义由模板说明和函数定义组成,并且一个模 ...

  2. 非阻塞IO 和阻塞IO【转】

    IO模式设置网络编程常见问题总结—IO模式设置,阻塞与非阻塞的比较,recv参数对性能的影响—O_NONBLOCK(open使用).IPC_NOWAIT(msgrcv).MSG_DONTWAIT(re ...

  3. ObjectTools反射实例

    ObjectTools反射实例 package com.shitou.deposit.chinapnr.utils; import org.apache.commons.logging.Log; im ...

  4. caffe 网络参数设置

    weight_decay防止过拟合的参数,使用方式: 样本越多,该值越小 模型参数越多,该值越大 一般建议值: weight_decay: 0.0005 lr_mult, decay_mult 关于偏 ...

  5. OGRE 保存纹理到文件

    Ogre::TexturePtr tex = Ogre::TextureManager::getSingleton( ).getByName( "YaHeiTexture" ); ...

  6. Appcompat实现Action Bar的兼容性处理

    Appcompat实现Action Bar时,如果使用到split action bar或者Navigating Up with the App Icon需要考虑兼容性.下面介绍下split acti ...

  7. android应用安全——通信安全(android https)

    这里先引入两篇文章: 1.Android网络编程——https 不验证证书方式(信任所有证书) 2.Android: Trusting SSL certificates android中实现Https ...

  8. mysql数据库导入到oracle数据库

    首先,写一个cmd脚本 xx.cmd sqlldr username/password control=xx.ctl errors=10000000 direct=y 再写一个bat脚本xx.bat ...

  9. 160720、SSM-Shiro使用详解

    前言 相比有做过企业级开发的童鞋应该都有做过权限安全之类的功能吧,最先开始我采用的是建用户表,角色表,权限表,之后在拦截器中对每一个请求进行拦截,再到数据库中进行查询看当前用户是否有该权限,这样的设计 ...

  10. 记Spring-SpringMVC-Mybatis框架搭建

    1.spring相关架包的下载 云盘下载地址:https://pan.baidu.com/s/1o8sk8Ee 官网下载地址:http://repo.springsource.org/libs-rel ...