高速数据通信卡设计原理图:基于DSP TMS320C6678+FPGA XC7V690T的6U VPX信号处理卡
基于DSP TMS320C6678+FPGA XC7V690T的6U VPX信号处理卡 |
|
|
高速数据通信卡设计原理图:基于DSP TMS320C6678+FPGA XC7V690T的6U VPX信号处理卡的更多相关文章
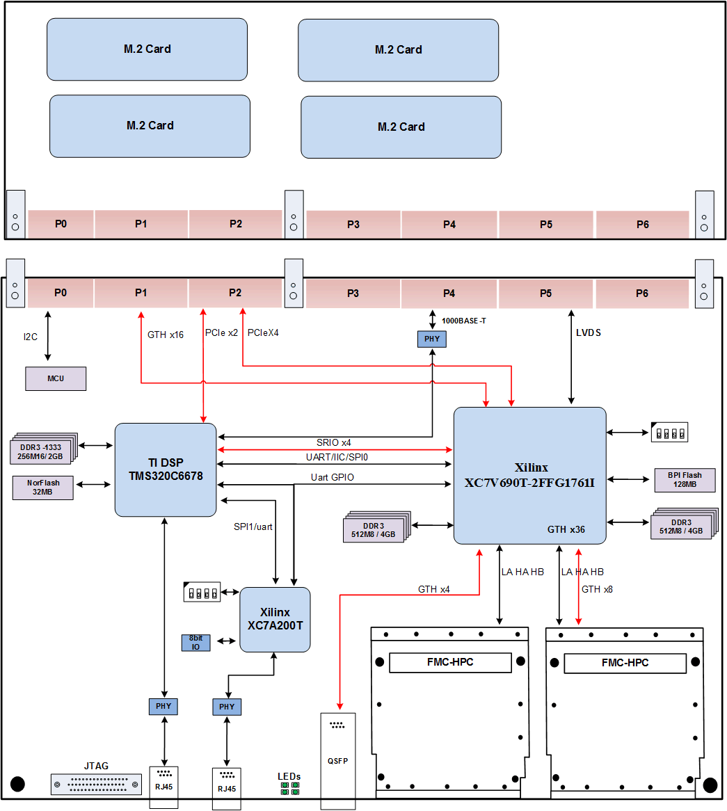
- 基于C6678+XC7V690T的6U VPX信号处理卡
一.概述 本板卡基于标准6U VPX 架构,为通用高性能信号处理平台,系我公司自主研发.板卡采用一片TI DSP TMS320C6678和一片Xilinx公司Virtex 7系列的FPGA XC7V6 ...
- 基于双TMS320C6678+双XC6VSX315T的6U VPX高速数据处理平台
基于双TMS320C6678+双XC6VSX315T的6U VPX高速数据处理平台 一.板卡概述 板卡由我公司自主研发,基于VPX架构,主体芯片为两片 TI DSP TMS320C6678,两片V ...
- 3-基于双TMS320C6678+双XC6VSX315T的6U VPX高速数据处理平台
基于双TMS320C6678+双XC6VSX315T的6U VPX高速数据处理平台 一.板卡概述 板卡由我公司自主研发,基于VPX架构,主体芯片为两片 TI DSP TMS320C6678,两片V ...
- 基于Xilinx Kintex-7 FPGA K7 XC7K325T PCIeX8 四路光纤卡
基于Xilinx Kintex-7 FPGA K7 XC7K325T PCIeX8 四路光纤卡 1. 板卡概述 板卡主芯片采用Xilinx公司的XC7K325T-2FFG900 FPGA,pin_ ...
- FMC DA子卡设计原理图:FMCJ465-2路 16bit 12.6GSPS FMC DA子卡
FMCJ465-2路 16bit 12.6GSPS FMC DA子卡 一.板卡概述: FMCJ465是一款转换速率最高为12.6GSPS 的 DAC 回放板,DAC位数16bit; 板卡基于 ...
- 基于TI DSP TMS320C6678、Xilinx K7 FPGA XC7K325T的高速数据处理核心板
一.板卡概述 该DSP+FPGA高速信号采集处理板由我公司自主研发,包含一片TI DSP TMS320C6678和一片Xilinx FPGA K7 XC72K325T-1ffg900.包含1个千兆网口 ...
- 基于TMS320C6678、FPGA XC5VLX110T的6U CPCI 8路光纤信号处理卡
基于TMS320C6678.FPGA XC5VLX110T的6U CPCI 8路光纤信号处理卡 1.板卡概述 本板卡由我公司自主研发,基于CPCI架构,符合CPCI2.0标准,采用两片TI DSP T ...
- 202-基于TI DSP TMS320C6678、Xilinx K7 FPGA XC72K325T的高速数据处理核心板
基于TI DSP TMS320C6678.Xilinx K7 FPGA XC72K325T的高速数据处理核心板 一.板卡概述 该DSP+FPGA高速信号采集处理板由我公司自主研发,包含一片TI DSP ...
- 246-基于TI DSP TMS320C6678、Altera FPGA的CPCI处理卡
基于TI DSP TMS320C6678.Altera FPGA的CPCI处理卡 1.板卡概述 本板卡由我公司自主研发,基于CPCI架构,符合CPCI2.0标准,采用两片TI DSP TMS320C ...
- 202-基于TI DSP TMS320C6678、Xilinx K7 FPGA XC7K325T的高速数据处理核心板
该DSP+FPGA高速信号采集处理板由我公司自主研发,包含一片TI DSP TMS320C6678和一片Xilinx FPGA K7 XC72K325T-1ffg900.包含1个千兆网口,1个FMC ...
随机推荐
- 瑞友天翼应用虚拟化系统RCE漏洞
查看版本 /RAPAgent.XGI?CMD=GetRegInfo 构造数据包造写入木马 POST /AgentBoard.XGI?cmd=UserLogin HTTP/1.1 Host: User- ...
- 使用ETLCloud实现MySQL数据库与StarRocks数据库同步
在现代数据架构中,数据同步是保证数据一致性和分析准确性的关键步骤之一.本文将介绍如何利用ETLCloud技术实现MySQL数据库与StarRocks数仓数据库的高效数据同步,以及其在数据管理和分析中的 ...
- SciTech-Mathmatics-Mathmatical Analysis-Series: 解数列通项的通用模型
解数列通项的通用模型
- SciTech-Psychology-Management-Behavioral Approach: Hawthorne effect霍桑效应: 主试者不断调整可改变受试对象的心理与行为+受试者因感知被观察而改变行为
长期行为上: 立场.思想信仰.文化理念.利益分配.投入产出比.自主自由度等,多维度决定. 短期行为上: 霍桑效应是一方面,被关注等社会性需要的满足, 对比物质待遇 也/更 能激励员工的积极性和创造性 ...
- mysql事务隔离级别/脏读/不可重复读/幻读详解
一.四种事务隔离级别 1.1 read uncommitted 读未提交 即:事务A可以读取到事务B已修改但未提交的数据. 除非是文章阅读量,每次+1这种无关痛痒的场景,一般业务系统没有人会使用该事务 ...
- 自己做的假markdown模版(持续更新)
文章特殊符号: 想要markdown的私信我,前提肯定是关注我和标明出处啦. \(<\) $<$ \(\leq\) $\leq$ \(\ge\) $\ge$ \(=\) $=$ \(\ne ...
- uni-app支付宝小程序样式穿透失效
前情 uni-app是我比较喜欢的跨平台框架,它能开发小程序/H5/APP(安卓/iOS),重要的是对前端开发友好,自带的IDE让开发体验也挺棒的,公司项目就是主推uni-app,对于一些组件我觉得可 ...
- DockQuery | 基于E-R图的数据建模功能使用实践
DockQuery 天狼最新版本已经发布,伙伴们有没有下载体验呢? 与第一版相比,DockQuery 1.2.0 版本有许多更新,在页面和功能上都进行了完善.其中非常值得一提的是「数据建模」功能,以可 ...
- 【Container App】Container App无法从Container Registries 拉取镜像 - 报错 403 Forbidden
问题描述 基于目前对Azure的资源的安全性合规要求,都需要开启防火墙并且关闭公网访问. 当ACR ( Azure Container Registries )启用了防火墙并关闭公网访问后. 引起了一 ...
- HtML中head、body、块级与行内、列表、表格、表单标签等
目录 1.HTML简介 2.HTML文件的创建 3.HTML文档说明 4.head内常见标签 5.body内基本的标签 6.块级标签与行内标签 7.body内基本符号 8.body内布局标签 9.bo ...



