[TF] Architecture - Computational Graphs
阅读笔记:
仅希望对底层有一定必要的感性认识,包括一些基本核心概念。
Here只关注Graph相关,因为对编程有益。
TF – Kernels模块部分参见:https://mp.weixin.qq.com/s/vwSlxxD5Ov0XwQCKy1oyuQ
TF – Session部分,也可以在起专题总结:https://mp.weixin.qq.com/s/Bi6Rg-fEwyN4uIyRHDPhXg
Tensorflow Download: https://github.com/tensorflow/tensorflow/releases
From: https://zhuanlan.zhihu.com/p/25646408
-- 大纲 --
本文依据对Tensorflow(简称TF)
- 白皮书[1]、
- TF Github[2]
- TF官方教程[3]的理解,
从系统和代码实现角度讲解TF的内部实现原理。
以Tensorflow r0.8.0为基础,本文由浅入深的阐述Tensor和Flow的概念。
先介绍了TensorFlow的核心概念和基本概述,然后剖析了OpKernels模块、Graph模块、Session模块。
1.2 TF系统架构

若干要点:
| 第五、六层 | 应用层 | 实现相关实验和应用 | |
| 第四层 | API接口层 | 对TF功能模块的接口封装,便于其他语言平台调用 | |
| 第三层 | 图计算层(Graph) | 本地计算流图 and 分布式计算流图的实现 | 包含:Graph的创建、编译、优化和执行等部分,Graph中每个节点都是OpKernels类型表示。 |
| 第二层 | OpKernels | 以Tensor为处理对象,实现了各种Tensor操作或计算 | 包含:MatMul等计算操作,也包含Queue等非计算操作 |
| 第一层 | gRPC | 网络通信依赖gRPC通信协议实现不同设备间的数据传输和更新 |
1.3TF代码目录组织

Tensorflow/core目录 - 包含了TF核心模块代码。
- public: API接口头文件目录,用于外部接口调用的API定义,主要是session.h 和tensor_c_api.h。
- client: API接口实现文件目录。
- platform: OS系统相关接口文件,如file system, env等。
- protobuf: 均为.proto文件,用于数据传输时的结构序列化.
- common_runtime: 公共运行库,包含session, executor, threadpool, rendezvous, memory管理, 设备分配算法等。
- distributed_runtime: 分布式执行模块,如rpc session, rpc master, rpc worker, graph manager。
- framework: 包含基础功能模块,如log, memory, tensor
- graph: 计算流图相关操作,如construct, partition, optimize, execute等
- kernels: 核心Op,如matmul, conv2d, argmax, batch_norm等
- lib: 公共基础库,如gif、gtl(google模板库)、hash、histogram等。
- ops: 基本ops运算,ops梯度运算,io相关的ops,控制流和数据流操作
Tensorflow/stream_executor目录 - 并行计算框架,由google stream executor团队开发。
Tensorflow/contrib目录 - contributor开发目录。
Tensroflow/python目录 - python API客户端脚本。
Tensorflow/tensorboard目录 - 可视化分析工具,不仅可以模型可视化,还可以监控模型参数变化。
third_party目录 - TF第三方依赖库。
- eigen3: eigen矩阵运算库,TF基础ops调用
- gpus: 封装了cuda/cudnn编程库
2. TF核心概念
TF的核心是围绕Graph展开的,
简而言之,就是Tensor 完成Flow的过程。
所以,在介绍Graph之前需要讲述一下 (1) 符号编程、(2) 计算流图、(3) 梯度计算、(4) 控制流的概念。
2.1 Tensor
在数学上,Matrix表示二维线性映射,Tensor表示多维线性映射,Tensor是对Matrix的泛化,可以表示1-dim、2-dim、N-dim的高维空间。
图 2 1对比了矩阵乘法(Matrix Product)和张量积(Tensor Contract),可以看出Tensor的泛化能力,其中张量积运算在TF的MatMul和Conv2D运算中都有用到,

Tensor在高维空间数学运算比Matrix计算复杂,计算量也非常大,加速张量并行运算是TF优先考虑的问题,如add, contract, slice, reshape, reduce, shuffle等运算。
TF中Tensor的维数描述为阶,数值是0阶,向量是1阶,矩阵是2阶,以此类推,可以表示n阶高维数据。
TF中Tensor支持的数据类型有很多,如tf.float16, tf.float32, tf.float64, tf.uint8, tf.int8, tf.int16, tf.int32, tf.int64, tf.string, tf.bool, tf.complex64等,所有Tensor运算都使用泛化的数据类型表示。
TF的Tensor定义和运算主要是调用 Eigen矩阵 计算库完成的。
【Eigen矩阵运算库】
Eigen is a C++ template library for linear algebra: matrices, vectors, numerical solvers, and related algorithms.
Download: http://eigen.tuxfamily.org/index.php?title=Main_Page
简单说一下Eigen的特点:
(1) 使用方便、无需预编译,调用开销小
(2) 函数丰富,风格有点近似MATLAB,易上手;
(3) 速度中规中矩,比OpenCV快,比MKL、openBLAS慢;
TF中Tensor的UML定义如图 2 2。其中TensorBuffer指针指向Eigen::Tensor类型。其中,Eigen::Tensor[5][6]不属于Eigen官方维护的程序,由贡献者提供文档和维护,所以Tensor定义在Eigen unsupported模块中。

图 2 2中,Tensor主要包含两个变量m_data和m_dimension,
- m_data保存了Tensor的数据块,T是泛化的数据类型,
- m_dimensions保存了Tensor的维度信息。
Eigen::Tensor的成员变量很简单,却支持非常多的基本运算,再借助Eigen的加速机制实现快速计算,参考章节3.2。
Eigen::Tensor主要包含了
一元运算(Unary),如sqrt、square、exp、abs等。
二元运算(Binary),如add,sub,mul,div等
选择运算(Selection),即if/else条件运算
归纳运算(Reduce),如reduce_sum, reduce_mean等
几何运算(Geometry),如reshape,slice,shuffle,chip,reverse,pad,concatenate,extract_patches,extract_image_patches等
张量积(Contract)和卷积运算(Convolve)是重点运算,后续会详细讲解。
2.2 符号编程
编程模式通常分为命令式编程(imperative style programs)和符号式编程(symbolic style programs)。
- 命令式编程容易理解和调试,命令语句基本没有优化,按原有逻辑执行。 --> Torch是典型的命令式风格
- 符号式编程涉及较多的嵌入和优化,不容易理解和调试,但运行速度有同比提升。 --> theano和Tensorflow都使用了符号式编程。
caffe、mxnet 则采用了两种编程模式混合的方法。
* 命令式编程是常见的编程模式,编程语言如python/C++都采用命令式编程。
* 符号式编程将计算过程抽象为计算图,计算流图可以方便的描述计算过程,所有输入节点、运算节点、输出节点均符号化处理。
计算图通过建立输入节点到输出节点的传递闭包,从输入节点出发,沿着传递闭包完成数值计算和数据流动,until达到输出节点。
这个过程经过计算图优化,以数据(计算)流方式完成,节省内存空间使用,计算速度快,但不适合程序调试,通常不用于编程语言中。
举上面的例子,先根据计算逻辑编写符号式程序并生成计算图

其中A和B是输入符号变量,C和D是运算符号变量,compile函数生成计算图F,如图 2 3所示。

最后得到A=10, B=10时变量D的值,这里D可以复用C的内存空间,省去了中间变量的空间存储。

图 2 4是TF中的计算流图,C=F(Relu(Add(MatMul(W, x), b))),其中每个节点都是符号化表示的。
通过session创建graph,在调用session.run执行计算。

和目前的符号语言比起来,TF最大的特点是强化了数据流图,引入了mutation的概念。这一点是TF和包括Theano在内的符号编程框架最大的不同。
所谓mutation,就是可以在计算的过程更改一个变量的值,而这个变量在计算的过程中会被带入到下一轮迭代里面去。
Mutation是机器学习优化算法几乎必须要引入的东西(虽然也可以通过immutable replacement来代替,但是会有效率的问题)。
Theano的做法是引入了update statement来处理mutation。
小总结
TF选择了纯符号计算的路线,并且直接把更新引入了数据流图中去。(两大特点)
2.3 梯度计算
梯度计算主要应用在误差反向传播和数据更新,是深度学习平台要解决的核心问题。
梯度计算涉及每个计算节点,每个自定义的前向计算图都包含一个隐式的反向计算图。
从数据流向上看,
- 正向计算图:数据从输入节点到输出节点的流向过程,
- 反向计算图:数据从输出节点到输入节点的流向过程。
图 2 5是2.2节中图 2 3对应的反向计算图。图中,由于C=A*B,则dA=B*dC, dB=A*dC。
在反向计算图中,输入节点dD,输出节点dA和dB,计算表达式为dA=B*dC=B*dD, dB=A*dC=A*dD。每一个正向计算节点对应一个隐式梯度计算节点。

反向计算限制了符号编程中内存空间复用的优势,因为在正向计算中的计算数据在反向计算中也可能要用到。
从这一点上讲,粗粒度的计算节点比细粒度的计算节点更有优势,而TF大部分为细粒度操作,虽然灵活性很强,但细粒度操作涉及到更多的优化方案,在工程实现上开销较大,不及粗粒度简单直接。在神经网络模型中,TF将逐步侧重粗粒度运算。
2.4 控制流
TF的计算图如同数据流一样,数据流向表示计算过程,如图 2 6。数据流图可以很好的表达计算过程,为了扩展TF的表达能力,TF中引入控制流。

// 感受”条件判断“的区别
在编程语言中,if…else…是最常见的逻辑控制,在TF的数据流中也可以通过这种方式控制数据流向。接口函数如下,
- pred为判别表达式,
- fn1和fn2为运算表达式。
当pred为true是,执行fn1操作;当pred为false时,执行fn2操作。
tf.cond(pred, fn1, fn2, name=None)
TF还可以协调多个数据流,在存在依赖节点的场景下非常有用,例如节点B要读取模型参数θ更新后的值,而节点A负责更新参数θ,则节点B必须等节点A完成后才能执行,否则读取的参数θ为更新前的数值,这时需要一个运算控制器。接口函数如下,tf.control_dependencies函数可以控制多个数据流执行完成后才能执行接下来的操作,通常与tf.group函数结合使用。
tf.control_dependencies(control_inputs)
TF支持的控制算子有Switch、Merge、Enter、Leave和NextIteration等。
TF不仅支持逻辑控制,还支持循环控制。TF使用和MIT Token-Tagged machine相似的表示系统,将循环的每次迭代标记为一个tag,迭代的执行状态标记为一个frame,但迭代所需的数据准备好的时候,就可以开始计算,从而多个迭代可以同时执行。

反向计算限制了符号编程中内存空间复用的优势,因为在正向计算中的计算数据在反向计算中也可能要用到。从这一点上讲,粗粒度的计算节点比细粒度的计算节点更有优势,而TF大部分为细粒度操作,虽然灵活性很强,但细粒度操作涉及到更多的优化方案,在工程实现上开销较大,不及粗粒度简单直接。在神经网络模型中,TF将逐步侧重粗粒度运算。
From: https://mp.weixin.qq.com/s/-sYn6j3Xiljzw3T6DoJeCA
3. TF 代码分析初步
3.1 TF总体概述
如图 3 1所示是一个简单线性模型的TF正向计算图和反向计算图。图中
- x是输入,
- W是参数权值,
- b是偏差值,
- MatMul和Add是计算操作,
- dMatMul和dAdd是梯度计算操作,
- C是正向计算的目标函数,
- 1是反向计算的初始值,
- dC/dW和dC/dx是模型参数的梯度函数。
图 3 1 tensorflow计算流图示例
以图 3 1为例实现的TF代码见图 3 2(略)。
- 首先声明参数变量W、b和输入变量x,构建线性模型y=W*x+b,
- 目标函数loss采用误差平方和最小化方法,
- 优化函数optimizer采用随机梯度下降方法。
- 然后初始化全局参数变量,
- 利用session与master交互实现图计算。

图 3 2 TF线性模型示例的实现代码
图 3 2中summary可以记录graph元信息和tensor数据信息,再利用tensorboard分析模型结构和训练参数。
图 3 3是上述代码在Tensorboard中记录下的Tensor跟踪图。Tensorboard可以显示scaler和histogram两种形式。跟踪变量走势可更方便的分析模型和调整参数。
图 3 3 Tensorboard显示的TF线性模型参数跟踪
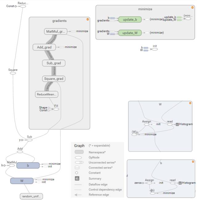
图 3 4是图 3 1示例在Tensorboard中显示的graph图。
左侧子图描述的正向计算图和反向计算图,正向计算的输出被用于反向计算的输入,其中MatMul对应MatMul_grad,Add对应Add_grad等。
右上侧子图指明了目标函数最小化训练过程中要更新的模型参数W、b,右下侧子图是参数节点W、b展开后的结果。
图 3 4中,参数W是命名空间(Namespace)类型,展开后的W主要由Assign和Read两个OpNode组成,分别负责W的赋值和读取任务。
命名空间gradients是隐含的反向计算图,定义了反向计算的计算逻辑。
从图 3 1可以看出,更新参数W需要先计算dMatMul,即图 3 4中的MatMul_grad操作,而Update_W节点负责更新W操作。
为了进一步了解UpdateW的逻辑,图 3 5对MatMul_grad和update_W进行了展开分析。
图 3 5 MatMul_grad计算逻辑
图 3 5中,
- 子图(a)描述了MatMul_grad计算逻辑,
- 子图(b)描述了MatMul_grad输入输出,
- 子图(c)描述了update_W的计算逻辑。
首先明确MatMul矩阵运算法则,假设 z=MatMul(x, y),则有dx = MatMul(dz, y),dy = MatMul(x, dz),由此可以推出dW=MatMul(dAdd, x)。
在子图(a)中左下侧的节点b就是输入节点x,dAdd由Add_grad计算输出。
update_W的计算逻辑由最优化函数指定,而其中的minimize/update_W/ApplyGradientDescent变量决定,即子图(b)中的输出变量Outputs。
另外,在MatMul_grad/tuple命名空间中还隐式声明了control dependencies控制依赖操作,这在章节2.4控制流中相关说明。
看到这里,对计算流图的理解需要深入一些:http://blog.csdn.net/tinyzhao/article/details/52755647
核心概念的补充:
计算图的若干概念
在TensorFlow中,算法都被表示成计算图(computational graphs)。计算图也叫数据流图,可以把计算图看做是一种有向图,图中的节点表示操作,图中的边代表在不同操作之间的数据流动。
在这样的数据流图中,有四个主要的元素:
* 操作 (operations)
* 张量 (tensors)
* 变量 (variables)
* 会话 (sessions)
操作
把算法表示成一个个操作的叠加,可以非常清晰地看到数据之间的关系,而且这样的基本操作也具有普遍性。
在TensorFlow中,当数据流过操作节点的时候就可以对数据进行操作。一个操作可以有零个或多个输入,产生零个或多个输出。
一个操作可能是一次数学计算,一个变量或常量,一个数据流走向控制,一次文件IO或者是一次网络通信。
其中,一个常量可以看做是没有输入,只有一个固定输出的操作。具体操作如下所示:
| 操作类型 | 例子 |
|---|---|
| 元素运算 | Add,Mul |
| 矩阵运算 | MatMul,MatrixInverse |
| 数值产生 | Constant,Variable |
| 神经网络单元 | SoftMax,ReLU,Conv2D |
| I/O | Save,Restore |
每一种操作都需要相对应的底层计算支持,比如在GPU上使用就需要实现在GPU上的操作符,在CPU上使用就要实现在CPU上的操作符。
张量 (多维的数组或者高维的矩阵,是个引用)
在计算图中,每个边就代表数据从一个操作流到另一个操作。这些数据被表示为张量,一个张量可以看做是多维的数组或者高维的矩阵。
关于TensorFlow中的张量,需要注意的是张量本身并没有保存任何值,张量仅仅提供了访问数值的一个接口,可以看做是数值的一种引用。
在TensorFlow实际使用中我们也可以发现,在run之前的张量并没有分配空间,此时的张量仅仅表示了一种数值的抽象,用来连接不同的节点,表示数据在不同操作之间的流动。
TensorFlow中还提供了SparseTensor数据结构,用来表示稀疏张量。
变量
变量是计算图中可以改变的节点。比如当计算权重的时候,随着迭代的进行,每次权重的值会发生相应的变化,这样的值就可以当做变量。
在实际处理时,一般把需要训练的值指定为变量。在使用变量的时候,需要指定变量的初始值,变量的大小和数据类型就是根据初始值来推断的。
在构建计算图的时候,指定一个变量实际上需要增加三个节点:
* 实际的变量节点
* 一个产生初始值的操作,通常是一个常量节点
* 一个初始化操作,把初始值赋予到变量
初始化一个变量:
如图所示,v代表的是实际的变量,i是产生初始值的节点,上面的assign节点将初始值赋予变量,assign操作以后,产生已经初始化的变量值v'。
会话 ('操作'在其中)
在TensorFlow中,所有操作都必须在会话(session)中执行,会话负责分配和管理各种资源。
在会话中提供了一个run方法,可以用它来执行计算图整体或者其中的一部分节点。
在进行run的时候,还需要用feed_dict把相关数据输入到计算图。
当run被调用的时候,TensorFlow将会从指定的输出节点开始,向前查找所有的依赖界节点,所有依赖节点都将被执行。
这些操作随后将被分配到物理执行单元上(比如CPU或GPU),这种分配规则由TensorFlow中的分配算法决定。
反向传播的计算图
在神经网络训练中,需要使用到反向传播算法。
在TensorFlow等深度学习框架中,梯度计算都是自动进行的,不需要人工进行梯度计算,
- 这样只需要使用者定义网络的结构,
- 其他工作都由深度学习框架自动完成,大大简化了算法验证。
在TensorFlow中,梯度计算也是采用了计算图的结构。
如图,在神经网络中常常需要对权重w进行求导。这样的函数前向计算的式子为:
z=h(y),y=g(x),x=f(w) 对应链式求导法则:
z=h(g(f(w)))
在计算图中,每个节点边上会自动增加梯度节点,然后每个梯度节点与前一个梯度节点相乘,最终在右下角可以得到dzdw的值。
3.2 Eigen介绍 (略)
3.3 设备内存管理 (略)
3.4 TF开发工具介绍
TF系统开发使用了:
- bazel工具实现工程代码自动化管理,
- protobuf实现了跨设备数据传输,
- swig库实现python接口封装。
SWIG 是Simple Wrapper and Interface Generator的缩写,是一个帮助使用C或者C++编写的软件创建其他编语言的API的工具。例如,我想要为一个C++编写的程序创建.NET API,一般情况下我必须使用托管C++(Managed C++)去编写大量的代码才能生成它的.NET API。有了SWIG,这个机械的工作将变得非常简单。你只须要使用一个接口文件告诉SWIG要为那些类创建.NET API,SWIG就会自动帮你生成它的.NET API。 当 然,SWIG不仅仅支持创建.NET API。最新版本的SWIG支持常用脚本语言Perl、PHP、Python、Tcl、Ruby和非脚本语言C#, Common Lisp (CLISP, Allegro CL, CFFI, UFFI), Java, Modula-, OCAML以及R,甚至是编译器或者汇编的计划应用(Guile, MzScheme, Chicken)。
SWIG简介
以下将从这三方面介绍TF开发工具的使用。
3.4.1 Swig封装
Tensorflow核心框架使用C++编写,API接口文件定义在tensorflow/core/public目录下,主要文件是tensor_c_api.h文件,C++语言直接调用这些头文件即可。
Python通过Swig工具封装TF库包间接调用,接口定义文件tensorflow/python/ tensorflow.i。其中swig全称为Simplified Wrapper and Interface Generator,是封装C/C++并与其它各种高级编程语言进行嵌入联接的开发工具,对swig感兴趣的请参考相关文档。
在tensorflow.i文件中包含了若干个.i文件,每个文件是对应模块的封装,其中tf_session.i文件中包含了tensor_c_api.h,实现client向session发送请求创建和运行graph的功能。
3.4.2 Bazel编译和调试
Bazel是Google开源的自动化构建工具,类似于Make和CMake工具。Bazel的目标是构建“快速并可靠的代码”,并且能“随着公司的成长持续调整其软件开发实践”。
TF中几乎所有代码编译生成都是依赖Bazel完成的,了解Bazel有助于进一步学习TF代码,尤其是编译测试用例进行gdb调试。
Bazel假定每个目录为[package]单元,目录里面包含了源文件和一个描述文件BUILD,描述文件中指定了如何将源文件转换成构建的输出。
以图 3 13为例,左子图为工程中不同模块间的依赖关系,右子图是对应模块依赖关系的BUILD描述文件。
图 3 13中name属性来命名规则,srcs属性为模块相关源文件列表,deps属性来描述规则之间的依赖关系。”//search: google_search_page”中”search”是包名,”google_search_page”为规则名,其中冒号用来分隔包名和规则名;如果某条规则所依赖的规则在其他目录下,就用"//"开头,如果在同一目录下,可以忽略包名而用冒号开头。
图 3 13中cc_binary表示编译目标是生成可执行文件,cc_library表示编译目标是生成库文件。如果要生成google_search_page规则可运行
如果要生成可调试的二进制文件,可运行
图 3 13 Bazel BUILD文件示例
TF中首次运行bazel时会自动下载很多依赖包,如果有的包下载失败,打开tensorflow/workspace.bzl查看是哪个包下载失败,更改对应依赖包的new_http_archive中的url地址,也可以把new_http_archive设置为本地目录new_local_repository。
TF中测试用例跟相应代码文件放在一起,如MatMul操作的core/kernels/matmul_op.cc文件对应的测试用例文件为core/kernels/matmul_op_test.cc文件。
运行这个测试用例需要查找这个测试用例对应的BUILD文件和对应的命令规则,如matmul_op_test.cc文件对应的BUILD文件为core/kernels/BUILD文件,如下
其中tf_cuda_cc_test函数是TF中自定义的编译函数,函数定义在/tensorflow/ tensorflow.bzl文件中,它会把matmul_op_test.cc放进编译文件中。要生成matmul_op_test可执行文件可运行如下脚本:
3.4.3 Protobuf序列化
Protocol Buffers 是一种轻便高效的结构化数据存储格式,可以用于结构化数据串行化,或者说序列化。它很适合做数据存储或 RPC 数据交换格式。可用于通讯协议、数据存储等领域的语言无关、平台无关、可扩展的序列化结构数据格式。
Protobuf对象描述文件为.proto类型,编译后生成.pb.h和.pb.cc文件。
Protobuf主要包含读写两个函数:Writer(序列化)函数SerializeToOstream() 和 Reader(反序列化)函数 ParseFromIstream()。
Tensorflow在core/probobuf目录中定义了若干与分布式环境相关的.proto文件,同时在core/framework目录下定义了与基本数据类型和结构的.proto文件,在core/util目录中也定义部分.proto文件,感觉太随意了。
在分布式环境中,不仅需要传输数据序列化,还需要数据传输协议。Protobuf在序列化处理后,由gRPC完成数据传输。gRPC数据传输架构图见图 3 14。
图 3 14 gRPC数据传输架构
gRPC服务包含客户端和服务端。gRPC客户端调用stub 对象将请求用 protobuf 方式序列化成字节流,用于线上传输,到 server 端后调用真正的实现对象处理。gRPC的服务端通过observer观察处理返回和关闭通道。
TF使用gRPC完成不同设备间的数据传输,比如超参数、梯度值、graph结构。
From: https://mp.weixin.qq.com/s/wyr1mUCX3aQaMrA-NsHN6g
TF - Graph模块
TF把神经网络模型表达成一张拓扑结构的Graph,Graph中的一个节点表示一种计算算子。
Graph从输入到输出的Tensor数据流动完成了一个运算过程,这是对类似概率图、神经网络等连接式算法很好的表达,同时也是对Tensor + Flow的直观解释。
5.1 Graph视图
Tensorflow采用符号化编程,形式化为Graph计算图。
Graph包含节点(Node)、边(Edge)、NameScope、子图(SubGraph),图 5 1是Graph的拓扑描述。
Ø 节点分为计算节点(Compute Node)、起始点(Source Node)、终止点(Sink Node)。起始点入度为0,终止点出度为0。
Ø NameScope为节点创建层次化的名称,图 3 4中的NameSpace类型节点就是其中一种体现。
Ø 边分为普通边和依赖边(Dependecy Edge)。依赖边表示对指定的计算节点有依赖性,必须等待指定的节点计算完成才能开始依赖边的计算。
图 5 1 Graph的拓扑描述
图 5 2是Graph的UML视图模型,左侧GraphDef类为protobuf中定义的graph结构,可将graph结构序列化和反序列化处理,用于模型保存、模型加载、分布式数据传输。右侧Graph类为/core/graph模块中定义的graph结构,完成graph相关操作,如构建(construct),剪枝(pruning)、划分(partitioning)、优化(optimize)、运行(execute)等。GraphDef类和Graph类可以相关转换,如图中中间部分描述,函数Graph::ToGraphDef()将Graph转换为GraphDef,函数ConvertGraphDefToGraph将GraphDef转换为Graph,借助这种转换就能实现Graph结构的网络传输。
图 5 2 Graph的UML视图
Graph-UML图中还定义了Node和Edge。Node定义函数操作和属性信息,Edge连接源节点和目标节点。类NodeDef中定义了Op、Input、Device、Attr信息,其中Device可能是CPU、GPU设备,甚至是ARM架构的设备,说明Node是与设备绑定的。类FunctionDefLibrary主要是为了描述各种Op的运算,包括Op的正向计算和梯度计算。FunctionDef的定义描述见图 5 3。
图 5 3 FunctionDef的定义
图 5 4是FunctionDef举例,对MatMulGrad的梯度描述,其中包含函数参数定义、函数返回值定义、模板数据类型定义、节点计算逻辑。
图 5 4 FunctionDef举例:MatMulGrad
5.2 Graph构建
有向图(DAG)由节点和有向边组成。本章节主要讲述TF如何利用<Nodes, Edges>组合成完整的graph的。
假设有如下计算表达式:t1=MatMul(input, W1)。
图 5 5 Graph简单示例
图 5 5中图计算表达式包含:3个节点,2条边,描述为字符串形式如下。
TF先调用protobuf的解析方法将graph的字符串描述解析并生成GraphDef实例。
然后将GraphDef实例转化为tensorflow::Graph实例,这个过程由tensorflow::GraphConstructor类完成。GraphConstructor先判别node的字符串格式是否正确,然后执行convert函数。
首先,按拓扑图的顺序逐步添加node和edge到graph中。
然后,找出所有起始点(source node)和终止点(sink node)。
接着,对graph进行优化。图优化部分请参考章节6.5。
TF的graph构建模块测试用例在core/graph/graph_constructor_test.cc文件中。
5.3 Graph局部执行
Graph的局部执行特性允许使用者从任意一个节点输入(feed),并指定目标输出节点(fetch)。// <-- 对research很有帮助!
图 5 6是TF白皮书中描述Graph局部执行的图。[15]
图 5 6 Graph局部执行
图 5 6中左侧为计算图,如果要实现f=F(c)运算,代码如下:
result=sess.run(f, feed_dict={c: input})
TF是如何知道两个点之间的计算路径呢?这里涉及传递闭包的概念。
传递闭包就是根据graph中节点集合和有向边的集合,找出从节点A到节点B的最小传递关系。如上图中,点a到点f的传递闭包是a -> c -> f。
Graph局部执行过程就是找到feed和fetch的最小传递闭包,这个传递闭包相当于原graph的subgraph。代码文件在graph/subgraph.cc中,函数RewriteGraphForExecution()在确定feed节点和fetch节点后,通过剪枝得到最小传递子图。
剪枝操作的实现函数如下,Graph通过模拟计算流标记出节点是否被访问,剔除未被访问的节点。
5.4 Graph设备分配
TF具有高度设备兼容性,支持X86和Arm架构,支持CPU、GPU运算,可运行于Linux、MacOS、Android和IOS系统。而且,TF的设备无关性特征在多设备分布式运行上也非常有用。
Graph中每个节点都分配有设备编号,表示该节点在相应设备上完成计算操作。用户既可以手动指定节点设备,也可以利用TF自动分配算法完成节点设备分配。设备自动算法需要权衡数据传输代价和计算设备的平衡,尽可能充分利用计算设备,减少数据传输代价,从而提高计算性能。
Graph设备分配用于管理多设备分布式运行时,哪些节点运行在哪个设备上。TF设备分配算法有两种实现算法:
第一种是简单布放算法(Simple Placer), // 按照指定规则布放,比较简单粗放,是早期版本的TF使用的模型,并逐步被代价模型方法代替
第二种基于代价模型(Cost Model)评估。
5.4.1 Simple Placer算法
TF实现的Simple Placer设备分配算法使用union-find方法和启发式方法将部分不相交且待分配设备的Op节点集合合并,并分配到合适的设备上。
Union-find(联合-查找)算法是并查集数据结构一种应用。并查集是一种树型的数据结构,其保持着用于处理一些不相交集合(Disjoint Sets)的合并及查询问题。Union-find定义了两种基本操作:Union和Find。
Ø Find:确定元素属于哪一个子集。它可以被用来确定两个元素是否属于同一子集。
Ø Union:将两个子集合并成同一个集合。即将一个集合的根节点的父指针指向另一个集合的根节点。
启发式算法(Heuristic Algorithm)定义了节点分配的基本规则。Simple Placer算法默认将起始点和终止点分配给CPU,其他节点中GPU的分配优先级高于CPU,且默认分配给GPU:0。启发式规则适用于以下两种场景:
Ø 对于符合GeneratorNode条件(0-indegree, 1-outdegree, not ref-type)的节点,让node与target_node所在device一致,参见图 5 7。
图 5 7 启发式规则A
Ø 对于符合MetaDataNode条件(即直接在原数据上的操作,如reshape)的节点,让node与source_node所在device一致,参见图 5 8。
图 5 8 启发式规则B
TF中Simple Placer的实现定义在文件core/common_runtime/simple_placer.cc。文件中主要定义了两个类:ColocationGraph和SimplePlacer。ColocationGraph类利用Union-find算法将节点子集合合并成一个节点集合,参考成员函数ColocationGraph:: ColocateNodes实现。SimplePlacer类实现节点分配过程,下面将主要介绍SimplePlacer:: Run()函数的实现过程。
首先,将graph中的node加入到ColocationGraph实例中,不包含起始点和终止点。
然后,找出graph中受constraint的edge(即src_node被指定了device的edge),强制将dst_node指定到src_node所在的device。
最后,根据graph中已有的constraint条件为每个no-constraint的node指定device。
Simple Placer的测试用例core/common_runtime/simple_placer_test.cc文件,要调试这个测试用例,可通过如下方式:
5.4.2 代价模型
TF使用代价模型(Cost Model)会在计算流图生成的时候模拟每个device上的负载,并利用启发式策略估计device上的完成时间,最终找出预估时间最低的graph设备分配方案。[1]
Cost model预估时间的方法有两种:
Ø 使用启发式的算法,通过把输入和输出的类型以及tensor的大小输入进去,得到时间的预估
Ø 使用模拟的方法,对图的计算进行一个模拟,得到各个计算在其可用的设备上的时间。
启发式策略会根据如下数据调整device的分配:节点任务执行的总时间;单个节点任务执行的累计时间;单个节点输出数据的尺寸。
图 5 9代价模型UML视图
TF中代价模型的实现定义在文件core/graph/costmodel.cc和core/common_runtime/ costmodel_manager.cc,其UML视图参见图 5 9。
Cost model manager从graph创建cost model,再评估计算时间,如下。
其中评估时间的函数EstimateComputationCosts是对graph中每个node依次评估,节点计算时间评估函数如下。
5.5 Graph优化
Graph优化算法利用一些优化策略,降低graph的计算复杂度和空间复杂度,提高graph运行速度。
Graph优化算法的实现在文件core/common_runtime/graph_optimizer.cc。
Graph优化策略有三种:
Ø Common Subexpression Elimination (CSE, 公共子表达式消除)
如果一个表达式E已经计算过了,并且从先前的计算到现在的E中的变量都没有发生变化,那么E的此次出现就成为了公共子表达式。
例如:x=(a+c)*12+(c+a)*2; 可优化为 x=E*14。
CSE实现函数如下,具体细节参考文献[16]。
CSE测试用例在文件graph/optimizer_cse_test.cc中,调试方法:
Ø Constant Folding (常量合并)
在编译优化时,变量如果能够直接计算出结果,那么变量将有常量直接替换。例如:a=3+1-3*1; 可优化为a=1。
常量合并的实现函数如下。
常量合并的测试用例在common_runtime/constant_folding_test.cc中,调试方法:
Ø Function Inlining (函数内联)
函数内联处理可减少方法调用的成本。在TF中包含以下几种方法:
Ø RemoveListArrayConverter(g):” Rewrites _ListToArray and _ArrayToList to a set of Identity nodes”.
Ø RemoveDeadNodes(g):删除DeatNode。DeatNode的特征是”not statefull, not _Arg, not reachable from _Retval”.
Ø RemoveIdentityNodes(g):删除Identity节点。如n2=Identity(n1) + Identity(n1); 优化后: n2=n1 + n1;
Ø FixupSourceAndSinkEdges(g):固定source和sink的边
Ø ExpandInlineFunctions(runtime, g):展开内联函数的嵌套调用
其中_ListToArray、_ArrayToList、_Arg、_Retval均在core/ops/function_ops.cc中定义。
Graph优化相关测试文件在common_runtime/function_test.cc,调试方法:
浏览一遍,看来tensorflow programming的难度并非传闻中很高。
[TF] Architecture - Computational Graphs的更多相关文章
- Calculus on Computational Graphs: Backpropagation
Calculus on Computational Graphs: Backpropagation Introduction Backpropagation is the key algorithm ...
- (译)Calculus on Computational Graphs: Backpropagation
Posted on August 31, 2015 Introduction Backpropagation is the key algorithm that makes training deep ...
- 本人AI知识体系导航 - AI menu
Relevant Readable Links Name Interesting topic Comment Edwin Chen 非参贝叶斯 徐亦达老板 Dirichlet Process 学习 ...
- Research Guide for Neural Architecture Search
Research Guide for Neural Architecture Search 2019-09-19 09:29:04 This blog is from: https://heartbe ...
- Cs231n课堂内容记录-Lecture 8 深度学习框架
Lecture 8 Deep Learning Software 课堂笔记参见:https://blog.csdn.net/u012554092/article/details/78159316 今 ...
- Stanford CS20学习笔记
Lecture Note 2 Tensorboard P3 Data Structures P4 Math Operations P6 Data Types P7 tf native &&am ...
- TensorFlow入门(一)
目录 TensorFlow简介 TensorFlow基本概念 Using TensorFlow Optimization & Linear Regression & Logistic ...
- [转]启动tensorboard
https://vivekcek.wordpress.com/tag/tensorboard-windows/ Visualise Computational Graphs with Tensor ...
- Go 语言相关的优秀框架,库及软件列表
If you see a package or project here that is no longer maintained or is not a good fit, please submi ...
随机推荐
- android studio 中去除应用标题栏
android studio 中去除应用标题栏 ㈠ ⒈ mainifests中设置: android:theme="@style/AppTheme"(即默认设置). ⒉ value ...
- unity3d 脚本周期函数
1,编辑器阶段 Reset方法:当脚本第一次添加到游戏对象或执行Reset命令时会调用Reset方法,常用来初始化脚本的各个属性: 2,场景第一次加载阶段 Awake方法:在Start方法之前调用: ...
- Windows平台交叉编译Arm Linux平台的QT5.7库
1.准备交叉编译环境 环境说明:Windows 7 64位 此过程需要: (1)Qt库开源代码,我使用的是5.7.0版本: (2)Perl语言环境5.12版本以上: (3)Python语言环境 2.7 ...
- 网络编程(1)—TCP
java.net 包中提供了两种常见的网络协议的支持: TCP:TCP 是传输控制协议的缩写,它保障了两个应用程序之间的可靠通信.通常用于互联网协议,被称 TCP / IP. TCP协议: 使用TCP ...
- 让.Net程序支持命令行启动
很多时候,我们需要让程序支持命令行启动,这个时候则需要一个命令行解析器,由于.Net BCL并没有内置命令行解析库,因此需要我们自己实现一个.对于简单的参数来说,自己写一个字符串比较函数来分析args ...
- android:提升 ListView 的运行效率
之所以说 ListView 这个控件很难用,就是因为它有很多的细节可以优化,其中运行效率 就是很重要的一点.目前我们 ListView 的运行效率是很低的,因为在 FruitAdapter 的 get ...
- android:ProgressDialog控件
ProgressDialog 和 AlertDialog 有点类似,都可以在界面上弹出一个对话框,都能够屏蔽 掉其他控件的交互能力.不同的是,ProgressDialog 会在对话框中显示一个进度条, ...
- SpringBoot 日志框架
默认的日志框架 logback SpringBoot使用Logback作为默认的日志框架.logback 是log4j框架的作者开发的新一代日志框架,它效率更高.能够适应诸多的运行环境,同时天然支持S ...
- 解决netaddr不能安装0.7.6以上版本
今天在Jenkins上添加了两个新jobs,但是同事提交代码后的自动测试运行出现错误.查看原因是tox命令在安装包依赖的时候,找不到大于0.7.6以上的版本,但可是我们明明安装过0.7.10了呀. 后 ...
- 摄像专用的SD卡推荐
此类SD卡主要需要满足快速写入:特别对于4K的支持,速度要有很高才能满足. 文章来源:刘俊涛的博客 欢迎关注,有问题一起学习欢迎留言.评论
