搭建一个图片变视频的AI(二):开始搭建
前一章介绍了模型相关,现在开始搭建。
一:下载,解压ComfyUI
https://github.com/comfyanonymous/ComfyUI
上面链接中也有安装过程,可以参考。
也可以直接进入文件夹,直接运行,差什么,安装什么(我比较喜欢这样,因为我之前pip可能已经安装过了某些包)。最好借助AI,报错直接复制给AI,让它给出建议。
python .\main.py
根据报错,差什么,安装什么 pip install ...
特别注意:我一直遇到的问题,安装使用GPU的包时:pip install torch torchvision torchaudio --index-url https://download.pytorch.org/whl/cu121 。安装的版本是2.5.1,因为自动适配我的CUDA Version: 12.9版本。
但是在安装pip install xformers 时,会卸载 torch,重新安装 torch 时,安装2.4.0。导致版本冲突,最终解决方案:
先:
pip install torch==2.4.0 torchvision==0.19.0 torchaudio==2.3.0 --index-url https://download.pytorch.org/whl/cu121 然后:
pip install xformers==0.0.27.post2
结果完美适配我的CUDA。
不使用 xformers 也能运行,内存占用也非常大。建议尽可能使用 xformers
检查一下:
import torch
print("CUDA 可用:", torch.cuda.is_available())
print("当前设备:", torch.cuda.get_device_name(0))
print("CUDA 版本:", torch.version.cuda)
print("cuDNN 版本:", torch.backends.cudnn.version())
运行:python .\gpu.py
CUDA 可用: True
当前设备: NVIDIA GeForce GTX 1080
CUDA 版本: 12.1
cuDNN 版本: 90100
二:安装ComfyUI Manager
https://github.com/Comfy-Org/ComfyUI-Manager
下载解压到文件夹 ComfyUI/custom_nodes/ 中。然后重新启动ComfyUI:python main.py。
如果报错,差什么,安装什么。

三:安装节点
1:下载ComfyUI-DynamiCrafterWrapper
https://github.com/kijai/ComfyUI-DynamiCrafterWrapper
下载解压到文件夹ComfyUI/custom_nodes/ 中。

2:模型下载:https://huggingface.co/Kijai/DynamiCrafter_pruned/tree/main
模型文件下载到文件夹\ComfyUI\models\checkpoints\ 中:

3: 然后重新启动ComfyUI:python main.py。如果报错,差什么,安装什么。
四:启动服务ComfyUI:python main.py

浏览器访问链接:

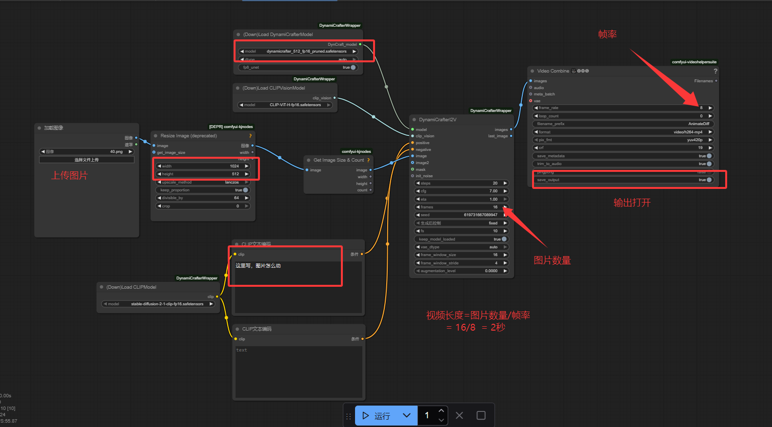
1:运行模型。这里可以自己研究添加节点,也可以直接使用DynamiCrafterWrapper提供的节点json(优先使用json)。json位置在 \ComfyUI\custom_nodes\ComfyUI-DynamiCrafterWrapper\examples,我使用的是dynamicrafter_i2v_example_01.json。
将这个json文件拖拽到浏览器中,这个时候ComfyUI Manager会自动检查是否需要安装其他插件,直接点击安装就行。
视频生成完成后,在文件夹 \ComfyUI\output\ 中。


2:注意选择的模型,越高档的模型占用CPU越大,选择的视频时间越长,占用GPU越大。
我的电脑GPU是专用8G,共享16G(可以不考虑,主要是专用GPU大小),这个配置一张图片生成视频(图片:914k,尺寸:576*1204,生成的视频3M,4s,8帧/s,尺寸576*1024),模型选择dynamicrafter_512。
一运行,GPU就100%,结果跑了一晚上才成功。
如果GPU小,可以选择更小的模型,DynamiCrafter256。图片也可以选小点的,生成的图片数调整小点。
三:总结
这种视频大模型要在本地运行,那本地机器必须是很强大才行,不然根本运行不动,那更不用说使用了。
后面再研究本地搭建图片+音频对嘴生成视频的AI.
搭建一个图片变视频的AI(二):开始搭建的更多相关文章
- Prism for WPF 搭建一个简单的模块化开发框架(二)
原文:Prism for WPF 搭建一个简单的模块化开发框架(二) 今天又有时间了,再改改,加了一些控件全局的样式 样式代码 <ResourceDictionary xmlns="h ...
- 跟我一起使用electron搭建一个文件浏览器应用吧(二)
这个文件浏览器应用可以具备以下两种功能噢- This file browser application can have the following two functions. 一:用户浏览文件夹和 ...
- 使用multer搭建一个图片接收服务器
为了测试图片上传插件的上传功能是否好用,最近尝试搭建了一个接收图片的服务器,因为图片上传的编码格式是form-data,所以我选择使用express+multer,实现过程中发现有几个需要注意的地方, ...
- node环境使用multer搭建一个图片接收服务器
为了测试图片上传插件的上传功能是否好用,最近尝试搭建了一个接收图片的服务器,因为图片上传的编码格式是form-data,所以我选择使用express+multer,实现过程中发现有几个需要注意的地方, ...
- 使用Hexo搭建一个简单的博客(二)
昨天想着用Hexo和github搭一个自己简单的博客,记录一下自己踩过的坑,具体的流程就不重复了,主要参考了一下几篇文章 GitHub+Hexo 搭建个人网站详细教程 使用Hexo+Github一步步 ...
- 【VIP视频网站项目二】搭建爱奇艺优酷腾讯视频官网首页轮播图效果及实现原理分析
这个是实现的效果,基本上轮播效果和主流网站的一致,但是我也在上面优化了一些效果, 可以在线预览效果:https://vip.52tech.tech/ 目前项目代码已经全部开源:项目地址:https:/ ...
- Django1.8教程——从零开始搭建一个完整django博客(二)
在上一节中,我们已经创建了一个Django模型Post,并使Post模型与数据库同步.这一节中,我们将介绍Django管理站点,通过Django管理站点来管理我们创建的Post模型实例. 为你的模型创 ...
- 跟我一起用node-express搭建一个小项目(mongodb)[二]
我的小项目主要是会用到MongoDB. 呵呵,我也是现学现卖. 都说小公司十八般武艺样样稀疏,没有办法啊! 兵来兵挡,将来将挡!自己是个兵呢?还是一个将呢! 没有公司培养,就自己培养自己呗.差的远一点 ...
- 如何使用 Gin 和 Gorm 搭建一个简单的 API 服务 (二)
创建 API 我们之前已经跑过 Gin 框架的代码,现在是时候加些功能进去了. 读取全部信息 我们先从"增删改查"中的"查"入手,查询我们之前添加的信息.我接下来要删除几行代码,并把 Gin ...
- 从零开始用 Flask 搭建一个网站(二)
从零开始用 Flask 搭建一个网站(一) 介绍了如何搭建 Python 环境,以及 Flask 应用基本项目结构.我们要搭建的网站是管理第三方集成的控制台,类似于 Slack. 本篇主要讲解数据如何 ...
随机推荐
- delphi 弹出输入框的InputQuery, InputQuery 函数用法
delphi 弹出输入框的InputQuery, InputQuery 函数用法 procedure TForm1.Button1Click(Sender: TObject); var str: st ...
- 深入理解Hadoop读书笔记-3
背景 公司的物流业务系统目前实现了使用storm集群进行过门事件的实时计算处理,但是还有一个需求,我们需要存储每个标签上传的每条明细数据,然后进行定期的标签报表统计,这个是目前的实时计算框架无法满足的 ...
- 【SpringCloud】Hystrix熔断器
Hystrix熔断器 概述 分布式系统面临的问题 分布式系统面临的问题 复杂分布式体系结构中的应用程序有数10个依赖关系,每个依赖关系在某些时候将不可避免地失败 服务雪崩 多个微服务之间调用的时候,假 ...
- git 取消 git add 操作
... 按照套路我们在对项目做了一些新增或修改操作后,会很自然的执行 git add 操作, 但是马上又发现好像添加的内容有点不对: 文件名错了 多了个符号 少了点什么 马上发现bug 等等... 总 ...
- 新建一个空的 ASP.NET Core Web Application
前言 Visual Studio 2017 下操作 1. 新建项目 2. 新建空的 ASP.NET Core Web Application 确定后,需要一小点的时间等待依赖库载入... 3. 新建完 ...
- Code First 初始化数据时发生异常
问题重现 用Entity Framework的Code First默认生成的数据库文件被我直接删除了, 然后不管怎么重新编译等等, 运行后总是会报错如下: 解决方案同下 Cannot attach t ...
- Javascript try catch finally
很少用到javascript的异常捕获,突然需要,发现挺全的,小小记录下,留爪. 直接打码: //public.js //异常输出 function exception(ex) { console.l ...
- C# 窗口过程消息处理 WndProc
C# 窗口过程消息处理 WndProc WinForm WndProc 在 WinForm 中一般采用重写 WndProc 的方法对窗口或控件接受到的指定消息进行处理 示例:禁止通过关闭按钮或其他发送 ...
- 痞子衡嵌入式:恩智浦i.MX RT1xxx上特色外设XBAR那些事(1)- 初识
大家好,我是痞子衡,是正经搞技术的痞子.今天痞子衡给大家介绍的是恩智浦i.MX RT1xxx系列上的XBAR外设. 得益于 Arm Cortex-M 内核的普及,现如今 MCU 厂商遍地开花,只要能取 ...
- 爆肝 1 周,为我的白板工具支持了 mermaid 流程图,为 ai 生成流程图铺平道路
朋友们好,前一段时间在博客园推荐了我的白板工具 Drawnix,得到了很多朋友的支持,非常感谢,最近 Drawnix 又有了一些重要更新,其中最实用的应该是支持 mermaid 语法的流程图了. 这是 ...