搭建基于Grafana+JMeter+InfluxDB的性能监控与分析平台(Linux)
搭建基于Grafana+JMeter+InfluxDB的性能监控与分析平台(Linux版)
在软件开发和运维领域,性能监控与分析是确保应用稳定性和用户体验的关键环节。随着应用规模的不断扩大和复杂度的增加,传统的性能测试工具和方法已难以满足需求。本文将详细介绍如何搭建一个基于Grafana、JMeter和InfluxDB的性能监控与分析平台,帮助团队更好地监控和分析应用的性能指标。
一、平台组件概述
1. JMeter
Apache JMeter是一款开源的负载测试工具,它可以模拟大量用户对网站或应用进行并发访问,从而评估其性能表现。JMeter支持多种协议和脚本语言,能够灵活配置测试场景,并生成详细的测试报告。
2. InfluxDB
InfluxDB是一个开源的时间序列数据库,专为处理高写入和查询负载而设计。它支持存储大量时间序列数据,并提供强大的查询和分析能力,非常适合用于存储和分析性能测试数据。
3. Grafana
Grafana是一个开源的监控和数据分析平台,支持多种数据源,并提供了丰富的图表和可视化选项。通过Grafana,我们可以轻松地将InfluxDB中的性能测试数据以图表形式展示出来,实现实时监控和数据分析。
二、平台搭建步骤
1. 安装并配置InfluxDB
InfluxDB 官网下载地址:https://www.influxdata.com/downloads/
Platform选择Linux,并根据官网的提示,进行下载安装InfluxDB,若在无网络的情况下可使用有网环境浏览器下载。

# 创建文件夹
mkdir /opt/performance
# 进入创建的文件夹
cd /opt/performance
# 下载 influxdb
wget https://dl.influxdata.com/influxdb/releases/influxdb2-2.7.9_linux_amd64.tar.gz
# 解压
tar xvfz influxdb2-2.7.9_linux_amd64.tar.gz
# 进入到启动脚本位置
cd influxdb2-2.7.9/usr/bin/
# 启动服务并自定义配置8999端口(注意等于号后面的冒号)
./influxd --http-bind-address=:8999 &
访问页面,成功显示

登录后,创建数据库(Bucket),并记录关键数据。
| 字段 | 说明 |
|---|---|
| User | 用户名(登录时的用户名) |
| Password | 密码(登录时的密码,或初次登录时设置的密码) |
| Organization | 组织(点击菜单栏的头像,再点击About查看) |
| Token | 具有操作数据库权限的Token(现在Token我也不知道存哪里了,我是又重新创建了一个满权限的) |
| Default Bucket | 数据库名称(jmeter运行结果存储的地方) |
查看组织

创建Token

查看数据库

2. 安装和配置Grafana
Grafana 官网下载地址:https://grafana.com/grafana/download

# 进入创建的文件夹
cd /opt/performance
# 下载 grafana
wget https://dl.grafana.com/enterprise/release/grafana-enterprise-11.1.3.linux-amd64.tar.gz
# 解压
tar -zxvf grafana-enterprise-11.1.3.linux-amd64.tar.gz
# 进入文件夹
cd grafana-v11.1.3
# 修改配置文件,如下图修改启用端口为8990
vim conf/defaults.ini

# 启动服务
./bin/grafana-server &
访问页面,成功显示。用户名 & 密码 均为 admin

3. 创建仪表板和分析视图
I. 添加数据源
点击 Configuration -> Data sources 进入数据源界面,再点击 Add data source 进入新增数据源界面。

点击 InfluxDB,创建InfluxDB数据源。

根据下面的步骤,填写表单:
Name
- 名称自定义填写

Query Language
- 查询语言选择 【Flux】

HTTP: URL
- influxDB 地址根据自己的服务器填写

InfluxDB 信息
- 填写步骤1记录的关键数据(User、Password、Organization、Token、Default Bucket)

点击 Save & Test,返回 √ ,说明配置成功

II. 创建仪表盘
点击 Dashboards -> Browse 进入仪表盘界面,再点击 New - > import 进入导入仪表盘界面。

仪表盘模板大全:https://grafana.com/grafana/dashboards/
可根据关键字查询想要的一些模板

点击详情可获取id或获取json文件,若配置环境无网络情况下选择json文件。

我这里输入仪表盘ID:13644(influxdb2查询语句),点击导入仪表盘。

选择刚刚配置好的数据源,点击 Import 导入仪表盘。

4. 配置JMeter以写入InfluxDB
Jmeter官方自带的 Backend Listener(后端监听器) 里面 influxdb 客户端没有适配新版的 grafana 的数据看板,所以我们这里自己去 github 上找个适配 influxdb2.0 的客户端jar包。
传送门:https://github.com/mderevyankoaqa/jmeter-influxdb2-listener-plugin/
注意:该插件需要jdk11的环境

我们把下载的jar包放到jmeter的扩展/lib/ext文件夹下。

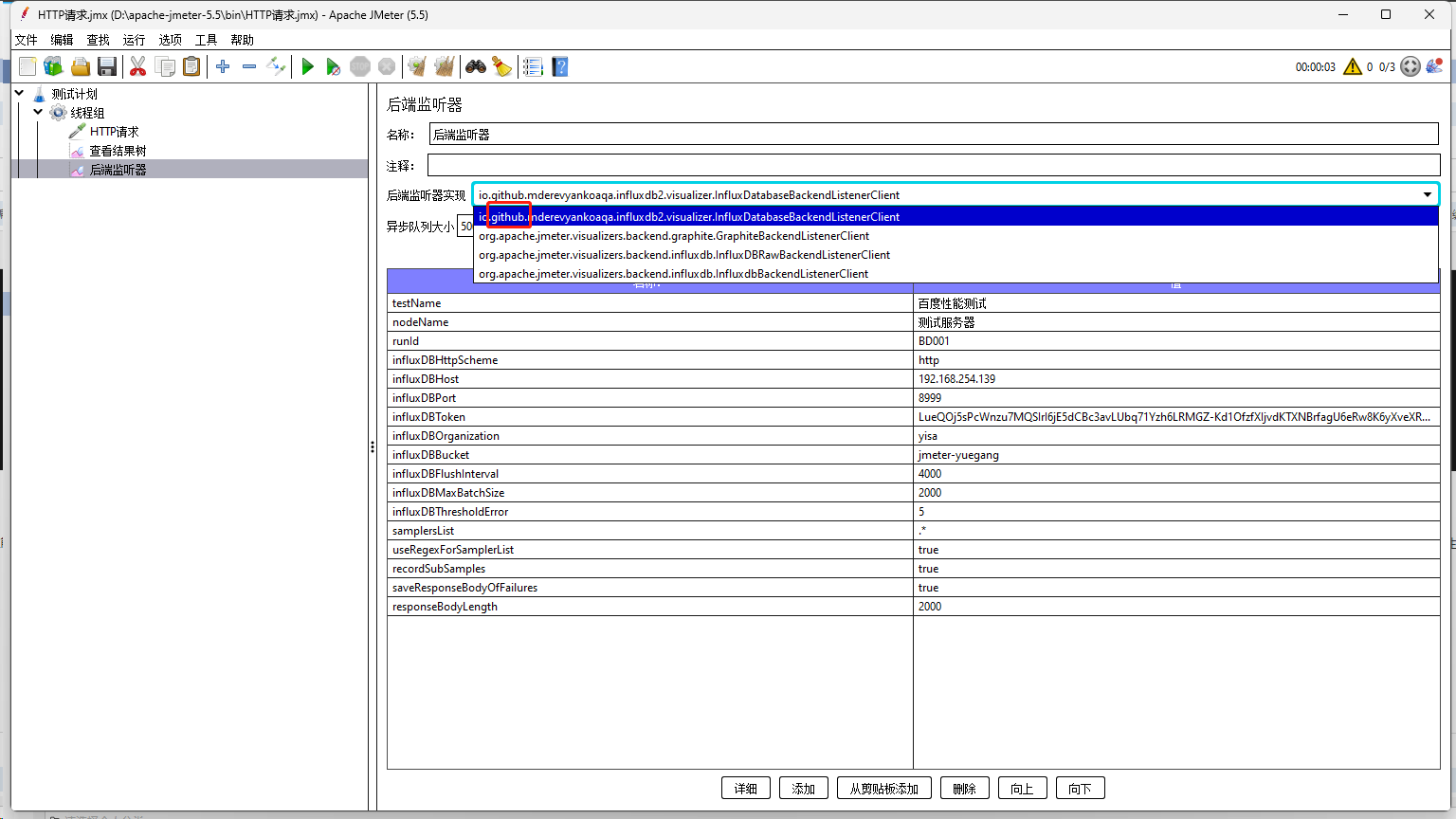
启动Jmeter,添加线程组,添加http请求,添加后端监听器,选择github下载的插件。

插件字段配置信息:
- testName:测试名称
- nodeName:服务器的名称
- runId:标识号
- influxDBHttpScheme:InfluxDB的协议
- influxDBHost:InfluxDB服务器的主机名或 ip
- influxDBPort:InfluxDB服务器的端口
- influxDBToken:InfluxDB的Token
- influxDBOrganization:InfluxDB的组织名称
- influxDBBucket:InfluxDB的数据库名
- influxDBFlushInterval:向 InfluxDB 发送数据的时间间隔
- influxDBMaxBatchSize:批次的最大大小
- influxDBThresholdError:停止导入前的错误阈值
- samplersList:整理JMeter采样器结果的正则表达式值
- useRegexForSamplerList:是否允许使用正则表达式
- recordSubSamples:是否允许保存 JMeter 子样本
- saveResponseBodyOfFailures:是否允许保存失败的响应正文
- responseBodyLength:响应正文不超过设置的指定长度
我们可以根据需要进行填写,只修改加粗部分即可。
执行JMeter脚本,查看仪表盘

三、平台应用与优势
- 应用场景
- 实时监控:通过Grafana的仪表板,可以实时监控应用的性能指标,及时发现潜在的性能问题。
- 历史数据分析:利用InfluxDB存储的历史数据,可以进行更深入的性能分析,找出性能瓶颈和趋势。
- 性能调优:基于监控和分析结果,对应用进行性能调优,提升用户体验。
- 优势
- 开源免费:JMeter、InfluxDB和Grafana都是开源软件,可以免费使用,降低了成本。
- 灵活可扩展:平台支持自定义测试脚本和查询语句,可以根据实际需求进行灵活配置和扩展。
- 可视化效果好:Grafana提供了丰富的图表和可视化选项,能够直观地展示性能测试数据。
注:安装方法不唯一,且各个教程安装版本也不相同
搭建基于Grafana+JMeter+InfluxDB的性能监控与分析平台(Linux)的更多相关文章
- 搭建grafana+telegraf+influxdb服务器性能监控平台
最近在学习性能测试,了解到一套系统资源使用率低的监控环境,也就是grafana+telegraf+influxdb. InfluxDB是一款优秀的时间序列数据库,适合存储设备性能.日志.物联网传感器等 ...
- Centos8.X 搭建Grafana+Jmeter+Influxdb 性能实时监控平台
前言 本篇文章引用了小菠萝测试笔记,大部分内容非原创,基于自身实操过程中,完善了部分. 本篇随笔是在Linux上搭建的,后面会补充在docker以及k8s上如何部署安装 工具介绍 工具 介绍 Jmet ...
- Centos7.X 搭建Grafana+Jmeter+Influxdb 性能实时监控平台(不使用docker)
工具介绍 [centos7安装influxDB] Influxdata官网下载路径:https://portal.influxdata.com/downloads/ 1.直接执行以下命令安装 2.安装 ...
- 全网最详细!Centos7.X 搭建Grafana+Jmeter+Influxdb 性能实时监控平台
背景 日常工作中,经常会用到Jmeter去压测,毕竟LR还要钱(@¥&*...),而最常用的接口压力测试,我们都是通过聚合报告去查看压测结果的,然鹅聚合报告的真的是丑到家了,作为程序猿这当然不 ...
- Centos7 搭建Grafana+Jmeter+Influxdb 性能实时监控平台
未完,待更新 背景 日常工作中,经常会用到Jmeter去压测,毕竟LR还要钱(@¥&*...),而最常用的接口压力测试,我们都是通过聚合报告去查看压测结果的,然鹅聚合报告的真的是丑到家了,作为 ...
- web性能监控与分析
注:原文为:andyguo: <web性能监控与分析> 性能测试需要使用不同的工具,结合系统日志,监控服务器.应用等方面的多项指标.以下阐述监控指标.监控工具.瓶颈分析. 服务端监控指标 ...
- Linux性能监控与分析之--- CPU
Linux性能监控与分析之--- CPU 望月成三人关注 2016.07.25 18:16:12字数 1,576阅读 2,837 CPU性能指标 用户进程使用CPU的比率 系统进程使用CPU的比率 W ...
- .Net Core 2.*+ InfluxDB+Grafana+App Metrics实时性能监控
前言 .net core 2.* 实施性能监控 这个工具其实给运维 大大们用起来是更爽的.但是Grafana现在还没有找到中文版. 本文需要了解的相关技术与内容: InfluxDb(分布式时序数据库, ...
- 手把手教你搭建Windows 搭建Prometheus + Grafana + Jmeter可视化监控平台
下载安装包 Prometheus windows_exporter Grafana 下载地址:https://share.weiyun.com/D9sdiWoC 工作原理 Exporter 监控工具, ...
- Grafana + Influxdb Android性能监控部署
目录 前言 一.前提准备 二.安装 Grafana 三.安装 Influxdb 四.Grafana 添加 Influxdb 数据源 五.Shell 脚本写入数据到 Influxdb 前言 你是否为了数 ...
随机推荐
- npm安装包出现Invalid Version,npm list报错UNMET DEPENDENCY报错
执行 npm install 出现报错 2097 verbose stack TypeError: Invalid Version: 2097 verbose stack at new SemVer ...
- mongo迁移工具之mongo-shake
最近需要进行MongoDB中数据迁移,之前使用过阿里系的redisShake感觉不错, 这次打算使用mongoShake来进行同步 github: https://github.com/alibaba ...
- rocketMQ集群部署
RocketMQ集群部署 RocketMQ是一款非常优秀的消息中间件,运用的场景也是非常丰富,且在各大公司运用中也非常广泛.但是它是如何进行部署的呢,以及它的高可用是如何实现的呢.那么就由我来为大家讲 ...
- CVE-2023-32233 Linux 内核 UAF 漏洞分析与利用
Linux 内核 nftable 模块在处理匿名 set 时存在 UAF. 漏洞分析 漏洞成因是 nf_tables_deactivate_set 在释放匿名 set 时没有将 set 的标记设 ...
- 腾讯云携手Commvault,为云上用户提供安全存储服务
11月2日获悉,腾讯云对象存储COS近日正式通过Commvault备份软件标准化测试,并获得官方认证. 同时,Commvault对COS的支持已经从底层打通.这意味着用户只要购买了腾讯云COS的云存储 ...
- 为什么C#越来越恶心
看看这个 再看这些 more 老子声明个空函数,没有访问数据请改为 static,真是越来越智障 为什么一个活泼的语言越搞越像 C++? C# 发明了各种可爱的小玩意儿,尤其是 async/await ...
- postgres
10.67 su - app docker pull postgres:12.15 docker run -d --name pgsql12 -p 5432:5432 -e "POSTG ...
- function keyword is non-standard. Delete it.
SC2112 – ShellCheck Wiki See this page on GitHub function keyword is non-standard. Delete it. Proble ...
- 国产系统UOS上的视频监控系统
一.功能特点 (一)软件模块 视频监控模块,各种停靠小窗体子模块,包括设备列表.图文警情.窗口信息.云台控制.预置位.巡航设置.设备控制.悬浮地图.网页浏览等. 视频回放模块,包括本地回放.远程回放. ...
- [转]基于 Node.js 实现前后端分离
为了解决传统Web开发模式带来的各种问题,我们进行了许多尝试,但由于前/后端的物理鸿沟,尝试的方案都大同小异.痛定思痛,今天我们重新思考了"前后端"的定义,引入前端同学都熟悉的No ...