【案例教程】LoadRunner订票系统WebTours部署
题目:
使用LoadRunner自带的测试项目--航班订票管理系统WebTours,网站地址为:http://127.0.0.1:1080/WebTours/ (用户名为jojo,密码为bean),完成性能测试,要求:
1、 虚拟用户为10;
2、 每隔15s启动2个Vusers;
3、 运行时间为5min;
4、 每隔15s停止2个Vusers;
5、在分析工具中自定义一个图形。
LoadRunner相关的术语
| Term | Description |
|---|---|
| Scenario(场景) | 定义测试阶段出现的事件,基于性能需求 |
| Virtual Users or Vusers | Vusers 模拟用户在你的系统上操作的动作。一个场景可以包含几十,上百,甚至上千的虚拟用户。 |
| Vuser Script(脚本) | 记录你的应用程序中执行业务流程的动作 |
| Protocal | 协议是客户端和服务器之间交流的方式 |
| Transaction(事务) | 你所定义的事务,用于测试你的系统性能。一个事务代表一个或多个终端用户的业务流程。一个事务允许你测试这些业务流程花费了多长时间。 |
LoadRunner负载测试的流程是什么?
- Plan the load test 计划负载测试
- Create Vuser scripts 创建脚本
- Define the scenario 定义场景
- Analyze the results 分析结果
案例步骤
一、录制脚本
1.启动Virtual User Generator


2、新建脚本和解决方案

3.选择Web-HTTP/HTML

4.创建好之后是这个样子的

二、开始录制
1.点击 Record>Record

2.填入URL地址
http://localhost:1080/WebTours
其他选项保持默认,但需要与我保持一致。


三、开始录制



此时已经开始录制了。
你需要进行以下动作:
1、用户名登录
1、Log on to HP Web Tours.
a.Type in the following information;
-User name:jojo
-Password:bean
b.On the left pane,click Login.Hp Web Tours Welcomes you to the application.
2、Enter the flight details.
2、进入航班详情
a.Click Flights.The Find Flight page opens.
b.From Departure City,select Denver(default).
c.Departure Date:Keep the default date.
d.From Arrival City,select** Los Angeles**.
e.Return Date:Keep the default date.
f.From Seating Preference,select Aisle.
g.Keep the rest of the default settings and click Continue.The Find Flight page opens.

3、选择航班

4、进入订单详情

5、查看日程

6、停止录制

7、等待一会儿

四、查看脚本
1、步骤导航

五、重播脚本

1、设置迭代次数

2、设置步调

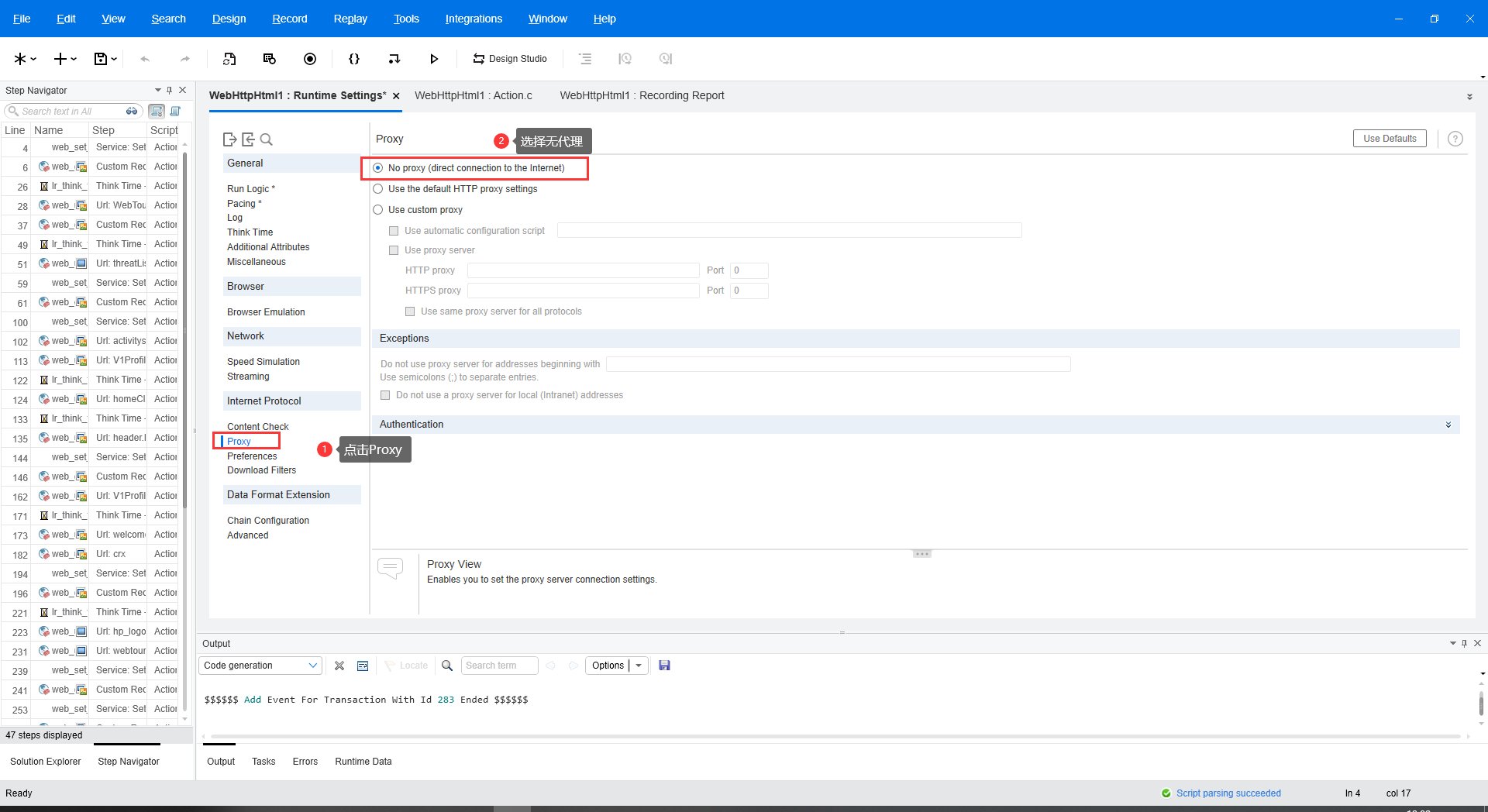
3、选择无代理

4、点击运行


脚本重播完成
【案例教程】LoadRunner订票系统WebTours部署的更多相关文章
- loadrunner笔记(二):飞机订票系统--客户信息注册
(一) 几个重要概念说明 集合点:同步虚拟用户,以便同一时间执行任务. 事务:事务是指服务器响应用户请求所用的时间,当然它可以衡量某个操作,如登录所需要的时间,也可以衡量一系列的操作所用的时间,如从 ...
- LoadRunner 自带订票系统flights 功能空白、1080端口被占用的解决办法
LoadRunner 自带订票系统flights 功能空白.1080端口被占用的解决办法 安装LoadRunner8.1后运行Mercury Web Tours Application,点击fligh ...
- loadrunner飞机订票系统从登陆订票退票登出的脚本实现代码调试通过
在LR自带的飞机订票系统中,完整模拟一个用户从登陆->订票->退票->登出这样一个业务流程,分解每个事务为一个Action: 进入首页->登陆->进入订票页面->选 ...
- Loadrunner录制+运行+结果-【飞机订票系统实战】
目录结构: 一.LoadRunner实现订票系统脚本录制 二.Loadrunner实现订票系统IP欺骗(此处可以不设置) 三.Loadrunner运行录制的脚本 四.Load generator配置 ...
- 【性能测试】Loadrunner12.55(二)-飞机订票系统-脚本录制
1.1 飞机订票系统 Loadrunner 12.55不会自动安装飞机订票系统,要自己手动安装. 我们需要下载Web Tools以及一个小插件strawberry https://marketplac ...
- web类协议脚本-飞机订票系统示例
以下是LR自带的飞机订票系统的Demo,希望能帮助大家. Action() { int iRand; int iTmp; char *strTmpA; char *strTmpB; char *str ...
- LR自带网站飞机订票系统 启动
LR自带的网站:飞机订票系统 可是如何启动自带的网站呢?? 一.启动服务:开始-所有程序--HP Software-HP LoadRunner-Samples-Web-Start Web Server ...
- windows API 开发飞机订票系统 图形化界面 (四)
接下来的是录入航班.修改航班信息功能的实现: //录入航班 BOOL EntryFlight(HWND hEntryDlg){ TCHAR szDiscount[]; TCHAR szFare[],s ...
- 学生管理系统-火车订票系统 c语言课程设计
概要: C 语言课程设计一---学生管理系统 使使用 C 语言实现学生管理系统.系统实现对学生的基本信息和考试成绩的 管理.采用终端命令界面,作为系统的输入输出界面.采用文件作为信息存储介质. 功能描 ...
- 课程设计之(struts2+Hibernate)航空订票系统
1.题目 课程设计之航空订票系统 为某家机票预订服务商开发一个机票预订和查询管理系统.该系统中的航班和机票信息由多家航空公司负责提供.客户通过上网方式查询航班时间表.机票可用信息.机票折扣信息,可以远 ...
随机推荐
- AI绘画:StableDiffusion制作AI赛博机车图保姆级教程
本教程收集于:AIGC从入门到精通教程汇总 如果你具备Stable Diffusion的基础知识,那制作AI赛博机车图会更为顺畅.即便没有这个基础,只要严格按照教程的步骤执行,也能成功制作出来. 本教 ...
- java与es8实战之四:SpringBoot应用中操作es8(无安全检查)
欢迎访问我的GitHub 这里分类和汇总了欣宸的全部原创(含配套源码):https://github.com/zq2599/blog_demos 本篇概览 本篇是<java与es8实战>系 ...
- 《CTFshow-Web入门》01. Web 1~10
@ 目录 web1 题解 web2 题解 web3 题解 web4 题解 web5 题解 原理 web6 题解 原理 web7 题解 web8 题解 web9 题解 原理 web10 题解 ctf - ...
- CodeForces 1367F1 Flying Sort (Easy Version)
题意 给一个长度为\(n\)的数组,数组中的数互不相同,你可以有两种操作 将某一个数放置在数组开头 将某一个数放置在数组结尾 问最小操作多少次可以得到一个递增数列 分析 因为数组中的数很大,我们可以将 ...
- RabbitMQ 如何实现延迟队列?
延迟队列是指当消息被发送以后,并不是立即执行,而是等待特定的时间后,消费者才会执行该消息. 延迟队列的使用场景有以下几种: 未按时支付的订单,30 分钟过期之后取消订单. 给活跃度比较低的用户间隔 N ...
- Go运算操作符全解与实战:编写更高效的代码!
本文全面探讨了Go语言中的各类运算操作符,从基础的数学和位运算到逻辑和特殊运算符.文章旨在深入解析每一种运算操作符的工作原理.应用场景和注意事项,以帮助开发者编写更高效.健壮和可读的Go代码. 简介 ...
- Redis和Memcache区别,优缺点对比(转)
转自 https://www.cnblogs.com/JavaBlackHole/p/7726195.html 1. Redis和Memcache都是将数据存放在内存中,都是内存数据库.不过memca ...
- 树莓派3B/3B+的串口使用
树莓派包含两个串口,一个称之为硬件串口(/dev/ttyAMA0),一个称之为mini串口(/dev/ttyS0).硬件串口由硬件实现,有单独的波特率时钟源,性能高.可靠.mini串口时钟源是由CPU ...
- 循序渐进介绍基于CommunityToolkit.Mvvm 和HandyControl的WPF应用端开发(8) -- 使用Converter类实现内容的转义处理
在我们WPF应用端的时候,和WInform开发或者Vue前端开发一样,有时候也需要对内容进行转义处理,如把一些0,1数值转换为具体含义的文本信息,或者把一些布尔变量转换为是否等,都是常见的转换处理,本 ...
- Ansible与Ansible部署
Ansible与Ansible部署 Ansible简介: Ansible是一个基于Python开发的配置管理和应用部署工具,现在也在自动化管理领域大放异彩.它融合了众多老牌运维工具的优点,Pubbet ...