让mybatis不再难懂(一)
与hibernate相比,我无疑更喜欢mybatis,就因为我觉得它真的好用,哈哈。它简单上手和掌握;sql语句和代码分开,方便统一管理和优化;当然缺点也有:sql工作量很大,尤其是字段多、关联表多时,更是如此。而且sql依赖于数据库,导致数据库移植性差。
选用一个框架之前最好先了解它的优缺点,对项目最好用,效率最高的才是一个你最好的选择。
mybatis简介
MyBatis 是支持普通 SQL查询,存储过程和高级映射的优秀持久层框架。MyBatis 消除了几乎所有的JDBC代码和参数的手工设置以及结果集的检索。MyBatis 使用简单的 XML或注解用于配置和原始映射,将接口和 Java 的POJOs(Plain Old Java Objects,普通的 Java对象)映射成数据库中的记录。
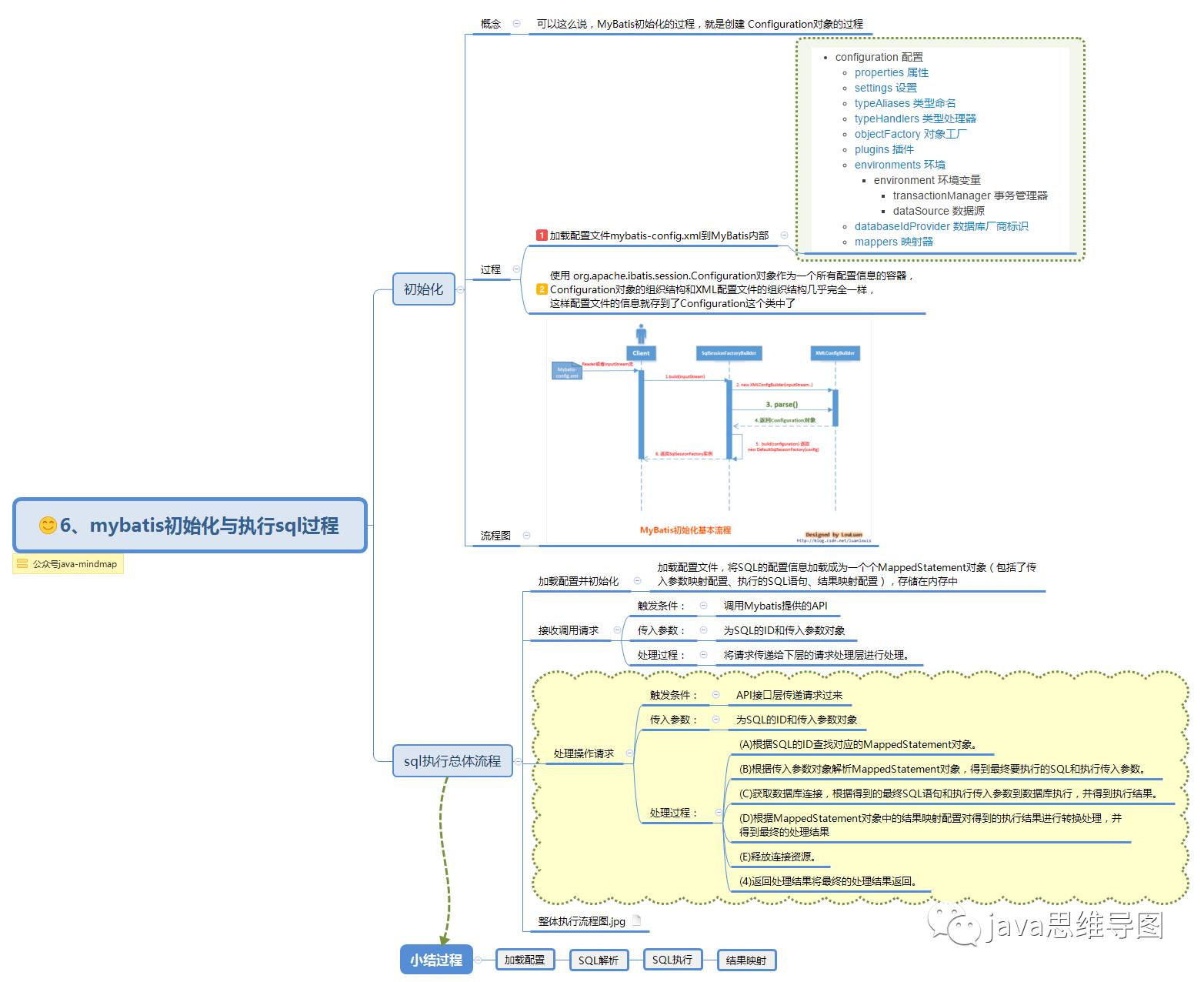
直接上思维导图
1、mybatis简介.png

2、与hibernate对比.png

3、几个关键类.png

4、mybatis执行浅析.png

5、MyBatis框架整体设计.png

6、mybatis初始化与执行sql过程.png

7、mybatis源码的几个主要部件.png

8、XML 映射配置文件(一).png

9、XML 映射配置文件(二).png
10、XML 映射配置文件(三).png
让mybatis不再难懂(一)的更多相关文章
- 让mybatis不再难懂(二)
上一篇文章写了mybatis的基本原理和配置文件的基本使用,这一篇写mybatis的使用,主要包括与sping集成.动态sql.还有mapper的xml文件一下复杂配置等.值得注意的是,导图17和18 ...
- Mybatis-plus 思维导图,让 Mybatis-plus 不再难懂
摘要: Mybatis-Plus(简称MP)是一个Mybatis的增强工具,在 Mybatis 的基础上只做增强不做改变,为简化开发.提高效率而生. mybatis-plus与mybatis myba ...
- mybatis-plus思维导图,让mybatis-plus不再难懂
mybatis-plus与mybatis mybatis Mybatis 是一款优秀的持久层框架,它支持定制化 SQL.存储过程以及高级映射.MyBatis 避免了几乎所有的 JDBC 代码和手动设置 ...
- java基础思维导图,让java不再难懂
java基础思维导图,让java不再难懂 原文链接 https://my.oschina.net/u/3080373/blog/873056 最近看了一些文章的思维导图,发现思维导图真是个强大的工具 ...
- 导图梳理springboot手动、自动装配,让springboot不再难懂
什么是springboot 在学springboot之前,你必须有spring.spring mvc基础,springboot的诞生其实就是用来简化新Spring应用的初始搭建以及开发过程,该框架使用 ...
- 让Spring不再难懂-ioc篇
写过java的都知道:所有的对象都必须创建:或者说:使用对象之前必须先创建.而使用ioc之后,你就可以不再手动创建对象,而是从ioc容器中直接获取对象. 就好像我们无需考虑对象的销毁回收一样,因为ja ...
- Spring思维导图,让spring不再难懂(一)
写在前面 很多人在微信公众号中给我留言说想看spring的思维导图,正好也打算写.与其他框架相比,spring项目拥有更多的模块,我们常用的ioc,mvc,aop等,这些是spring的主要板块.一篇 ...
- 思维导图让 Spring MVC 不再难懂
spring mvc简介与运行原理 Spring的模型-视图-控制器(MVC)框架是围绕一个DispatcherServlet来设计的,这个Servlet会把请求分发给各个处理器,并支持可配置的处理器 ...
- 让java不再难懂
废话不都说,直接上图哈 java基础思维导图整理.png 1.Java 简介.png 2.java主要特性.png 3.java发展历史.png 4.java 开发环境配置.png 5.java 基础 ...
随机推荐
- dd if= of= MBR
1.备份分区表信息 sudo fdisk -l >hda.txt #分区表信息重定向输出到文件中 2.备份MBR sudo dd if=/dev/sda of=mbr bs=512 count ...
- zabbix监控tcp/nginx/memcache连接数自定义监控shell
#!/bin/bashtcp_status_fun(){ TCP_STAT=$1 #netstat -n | awk '/^tcp/ {++state[$NF]} END {for(key in st ...
- Q8:String to Integer (atoi)
8. String to Integer (atoi) 官方的链接:8. String to Integer (atoi) Description : Implement atoi to conver ...
- Python Learning Day3
爬虫练习 说是练习,实际是尝试了一些还没有具体了解的方式吧hhhhh' 基于urllib实现 import urllib.request import re url="https://www ...
- c++ 广度优先搜索
#include <iostream> using namespace std; ; ; // >=9皆可 struct node//声明图形顶点结构 { int vertex; s ...
- Spring中@Value("${}"))取不到值的几种情况
https://blog.csdn.net/dh12313012/article/details/84661169 1. spring组件重写构造方法,在构造方法中引用@Value为null 由于sp ...
- JavaScript 之 数据在内存中的存储和引用
栈和堆 大家都知道,JS中的数据类型包括两种:简单数据类型(String.Number.Boolean.undefined.null)和复杂数据类型(object). 在内存中分为栈区(stack)和 ...
- NFS工作原理简述
1.首先用户访问网站程序,由程序在NFS客户端发出存取NFS文件的请求,NFS客户端上的RPC服务通过网络向NFS服务器的RPC服务的111端口发出NFS文件存取的询问请求. 2.NFS服务器的RPC ...
- @ConfigurationProperties的几个使用细节
1.只有当前组件是容器中的组件,才能使用容器提供的@ConfigurationPropeities功能 2.使用@ConfigurationProperties,被注入字段必须要有set .get 方 ...
- 精讲 使用ELK堆栈部署Kafka
使用ELK堆栈部署Kafka 通过优锐课的java架构学习分享,在本文中,我将展示如何使用ELK Stack和Kafka部署建立弹性数据管道所需的所有组件. 在发生生产事件后,恰恰在你最需要它们时,日 ...