上一篇文章写了mybatis的基本原理和配置文件的基本使用,这一篇写mybatis的使用,主要包括与sping集成、动态sql、还有mapper的xml文件一下复杂配置等。值得注意的是,导图17和18中讲解resultMap子元素的时候可能讲得不是很清楚,应该需要大量的代码来讲解使用方法,思维导图恰恰不适合这种表现方法。所以需要读者根据给出的链接去读一些好的博客文章,这样才能更好理解。毕竟是技术性的东西,实践出真理。

mybatis简介

MyBatis 是支持普通 SQL查询,存储过程和高级映射的优秀持久层框架。MyBatis 消除了几乎所有的JDBC代码和参数的手工设置以及结果集的检索。MyBatis 使用简单的 XML或注解用于配置和原始映射,将接口和 Java 的POJOs(Plain Old Java Objects,普通的 Java对象)映射成数据库中的记录。

思维导图

11、mybatis的优缺点.png

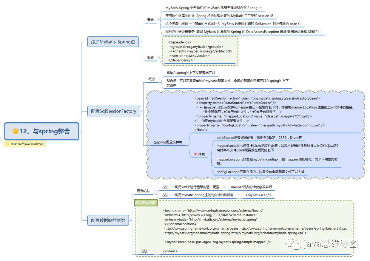
12、与spring整合.png

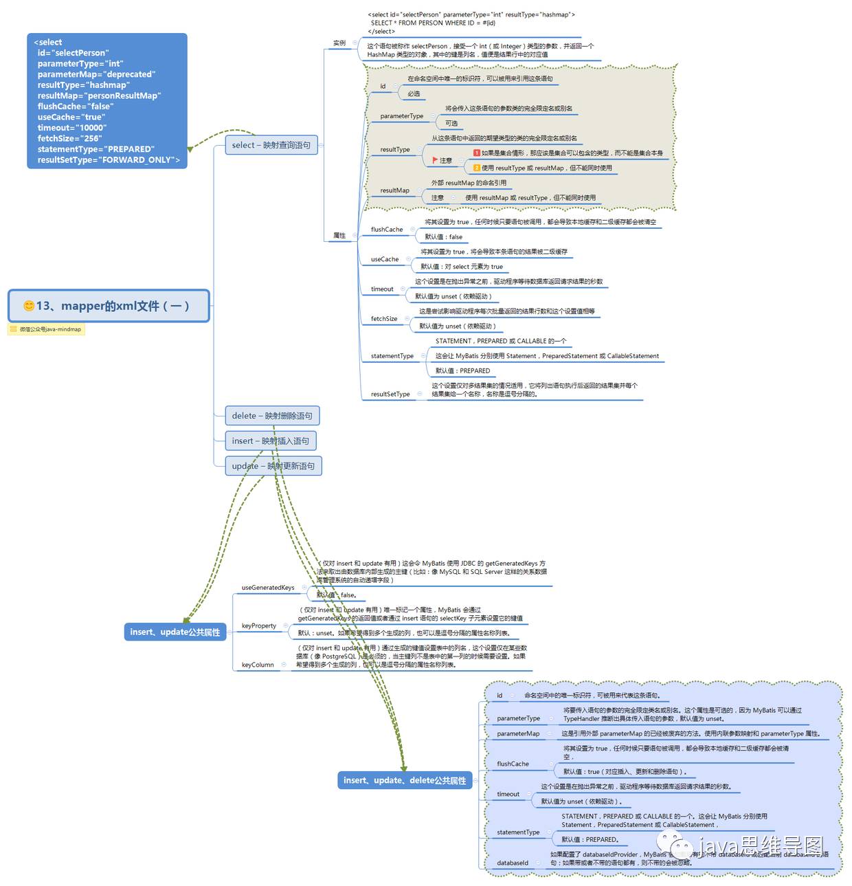
13、mapper的xml文件(一).png

14、mapper的xml文件(二).png

15、mapper的xml文件(三).png

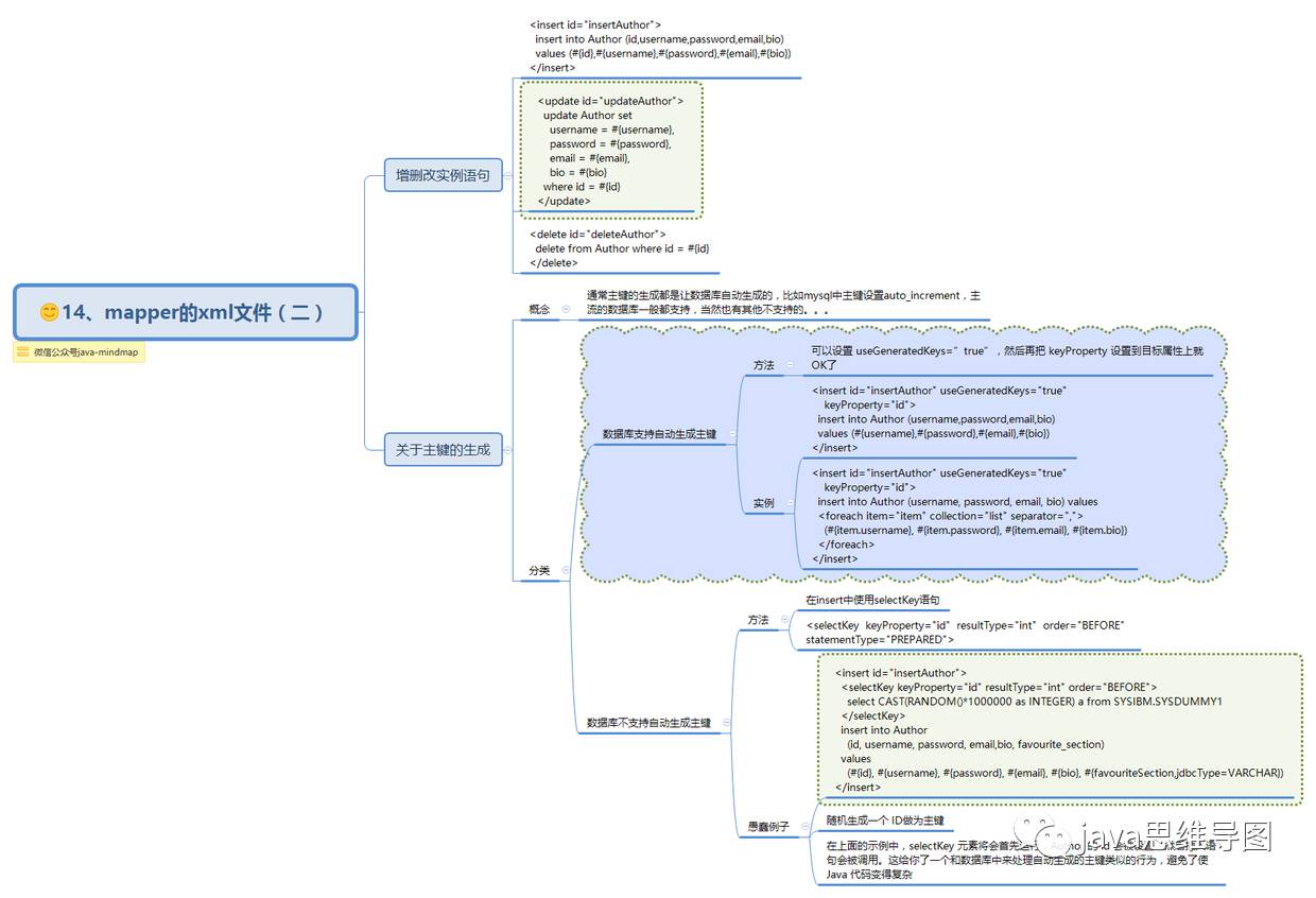
16、mapper的xml文件(四).png

17、resultMap子元素.png

18、元素集合collection .png

19、mapper的xml文件(五).png

20、动态 SQL.png

21、#{}和${}的区别.png

参考文档:https://mp.weixin.qq.com/s?__biz=MzI4OTA3NDQ0Nw==&mid=2455543982&idx=1&sn=ac140014179740c1a9ff737933255c52&chksm=fb9cbccecceb35d83e915a91db3114e24b1200903200fe7aa83a9c0bb30d81312fb735a421f3&scene=21#wechat_redirect

让mybatis不再难懂(二)的更多相关文章

  1. 让mybatis不再难懂(一)

    与hibernate相比,我无疑更喜欢mybatis,就因为我觉得它真的好用,哈哈.它简单上手和掌握:sql语句和代码分开,方便统一管理和优化:当然缺点也有:sql工作量很大,尤其是字段多.关联表多时 ...

  2. Mybatis-plus 思维导图,让 Mybatis-plus 不再难懂

    摘要: Mybatis-Plus(简称MP)是一个Mybatis的增强工具,在 Mybatis 的基础上只做增强不做改变,为简化开发.提高效率而生. mybatis-plus与mybatis myba ...

  3. mybatis-plus思维导图,让mybatis-plus不再难懂

    mybatis-plus与mybatis mybatis Mybatis 是一款优秀的持久层框架,它支持定制化 SQL.存储过程以及高级映射.MyBatis 避免了几乎所有的 JDBC 代码和手动设置 ...

  4. Mybatis配置信息浅析 MyBatis简介(二)

    官方文档入门篇中有明确说明 每个基于 MyBatis 的应用都是以一个 SqlSessionFactory 的实例为中心的. SqlSessionFactory 的实例可以通过 SqlSessionF ...

  5. MyBatis学习系列二——增删改查

    目录 MyBatis学习系列一之环境搭建 MyBatis学习系列二——增删改查 MyBatis学习系列三——结合Spring 数据库的经典操作:增删改查. 在这一章我们主要说明一下简单的查询和增删改, ...

  6. MyBatis学习 之 二、SQL语句映射文件(2)增删改查、参数、缓存

    目录(?)[-] 二SQL语句映射文件2增删改查参数缓存 select insert updatedelete sql parameters 基本类型参数 Java实体类型参数 Map参数 多参数的实 ...

  7. MyBatis学习 之 二、SQL语句映射文件(1)resultMap

    目录(?)[-] 二SQL语句映射文件1resultMap resultMap idresult constructor association联合 使用select实现联合 使用resultMap实 ...

  8. 【转】MyBatis学习总结(二)——使用MyBatis对表执行CRUD操作

    [转]MyBatis学习总结(二)——使用MyBatis对表执行CRUD操作 上一篇博文MyBatis学习总结(一)——MyBatis快速入门中我们讲了如何使用Mybatis查询users表中的数据, ...

  9. mybatis入门系列二之输入与输出参数

    mybatis入门系列二之详解输入与输出参数   基础知识   mybatis规定mapp.xml中每一个SQL语句形式上只能有一个@parameterType和一个@resultType 1. 返回 ...

随机推荐

  1. CSS 宽,高,背景设置

    width 宽,height 高,background 背景:背景色 background-color:颜色值--英文单词/十六进制/rgb:背景图 background-image:url(‘图片路 ...

  2. C#调用C++系列一:简单传值

    因为去实习的时候有一个小任务是C#想调用C++ opencv实现的一些处理,那我主要的想法就是将C++实现的OpenCV处理封装成dll库供C#调用,这里面还会涉及到一些托管和非托管的概念,我暂时的做 ...

  3. java笔记5

    1. JUnit 单元测试:方法名任意,但是没有参数列表. 注解: @Test @Ignore @Before @After 2. 泛型 1. 在集合中使用泛型 2. 在通用性较高的代码中使用泛型 1 ...

  4. Class.forName(String className)解析

    功能: Class.forName(xxx.xx.xx)返回的是一个类 Class.forName(xxx.xx.xx)的作用是要求JVM查找并加载指定的类, 也就是说JVM会执行该类的静态代码段 一 ...

  5. maven项目编译报错处理

    1.问题一: [ERROR] Failed to execute goal on project data-common: Could not resolve dependencies for pro ...

  6. 使用log4cxx

    在java中有log4j日志模块,使用起来非常方便,在C++中也是有的,log4cxx就是log4j的c++移植版,机缘巧合之下今天想要使用一下这个日志模块,所以记录下自己从一开始下载安装到成功使用的 ...

  7. JavaScript—飞机大战2版

    前面的思路对了  BUG 出在了计时器和没有加判断页面是否存在元素 <!DOCTYPE html> <html lang="en"> <head> ...

  8. JAVA初学者——DOS命令及基本数据类型

    Hello!大家好!我是浩宇大熊猫~ 昨天看了韩顺平老师第二节视频的课,记忆尤新的是那个数据类型那一块,可是昨天感觉没掌握就没有发博客. 今天,又看了一遍,加上看了一些其他老师的,有所收获,所以分享给 ...

  9. bfs--奇怪的电梯P1135

    计院有一个bug电梯,可能是hyk造的,很多bug,电梯只有两个按钮,“上”和“下”,电梯每层都可以停,每层都有一个数字Ki(0<=Ki<=n),当你在一层楼,你按“上”键会到1+K1层, ...

  10. ActiveMQ消息队列的搭建

    今天来写下消息队列 一.首先介绍下什么是activeMQ? ActiveMQ 是Apache出品,最流行的,能力强劲的开源消息总线.ActiveMQ 是一个完全支持JMS1.1和J2EE 1.4规范的 ...